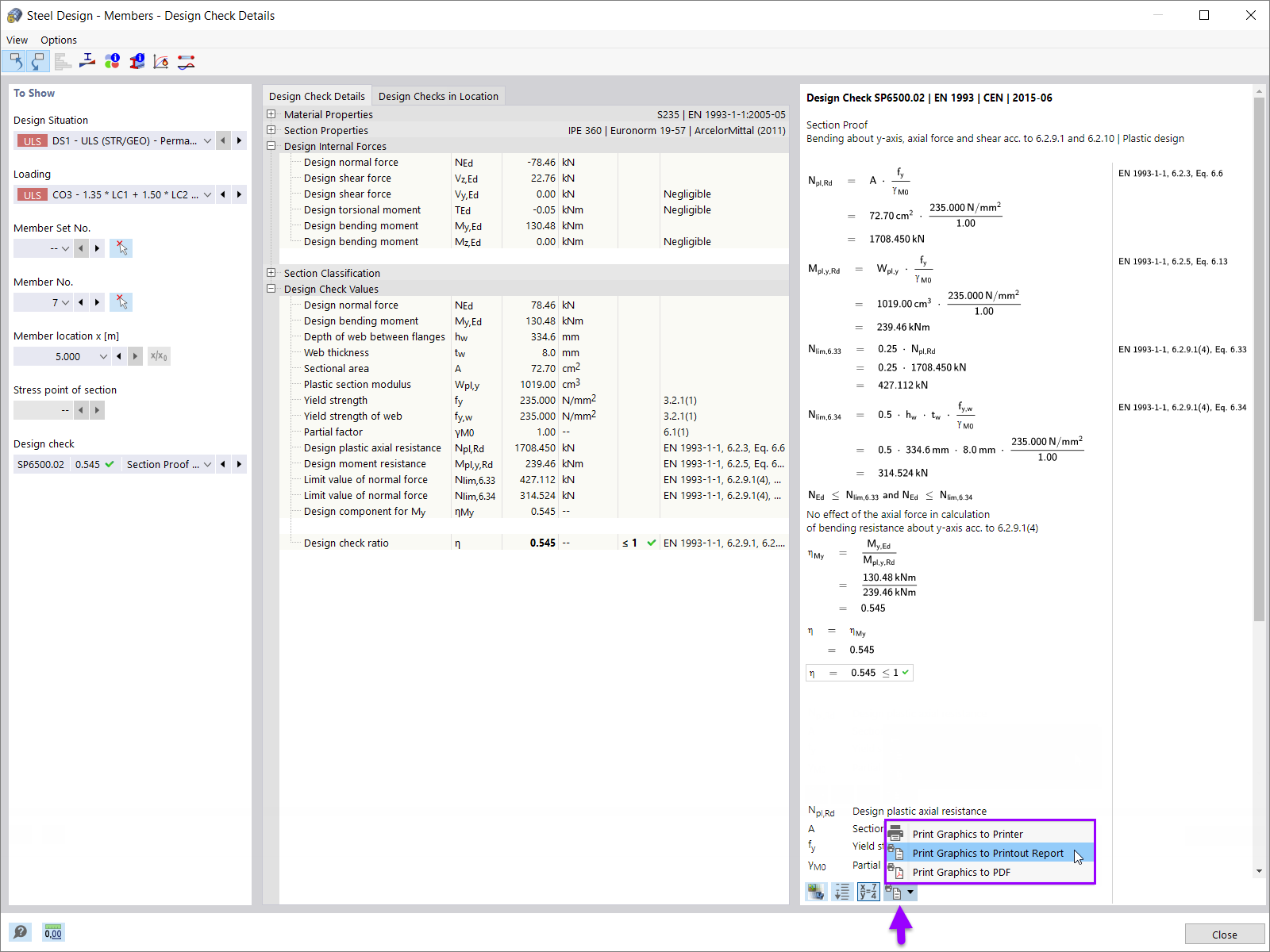
Printing Design Check Details in Printout Report
Printing Design Check Details in Printout Report
2024-05-30
028129
  • RFEM 6

Printing Design Check Details in Printout Report

Used in
  • Powerful Printout Report in RFEM 6
Share