Defining Analysis Type "Response Spectrum Analysis" for Load Case
Defining Analysis Type "Response Spectrum Analysis" for Load Case
2024-06-27
028739
  • RFEM 6
  • RSTAB 9
  • Modal Analysis for RFEM 6
    • Modal Analysis for RSTAB 9
    • Response Spectrum Analysis for RSTAB 9
    • Response Spectrum Analysis for RFEM 6
    • Dynamic and Seismic Analysis

Defining Analysis Type "Response Spectrum Analysis" for Load Case

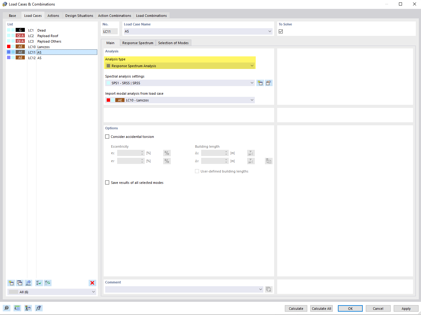
The image shows the process of defining the response spectrum analysis for a load case in a structural analysis environment. It illustrates the selection of parameters that are important for the calculation of dynamic responses to seismic loads. This allows for engineers to evaluate the structural response of their model considering seismic activity.
  • Response spectrum analysis
  • Analysis type
Share