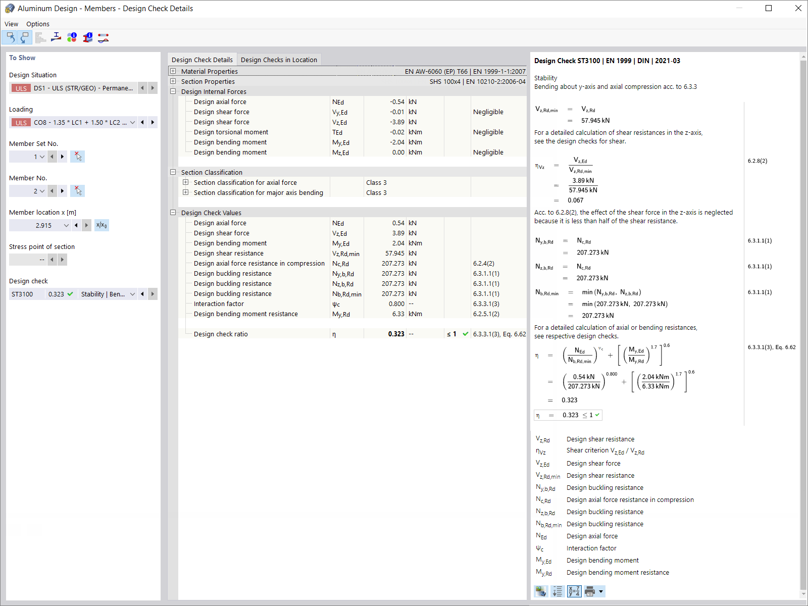
Design Check Details
Design Check Details
2024-05-30
029104
  • RFEM 6
  • Eurocode 9

Design Check Details

Used in
  • Designing Aluminum Structures in RFEM 6 According to Eurocode 9
Share