Design Check Details
Design Check Details
2022-02-25
029448
  • RFEM 6
  • Steel Structures
  • Eurocode 3

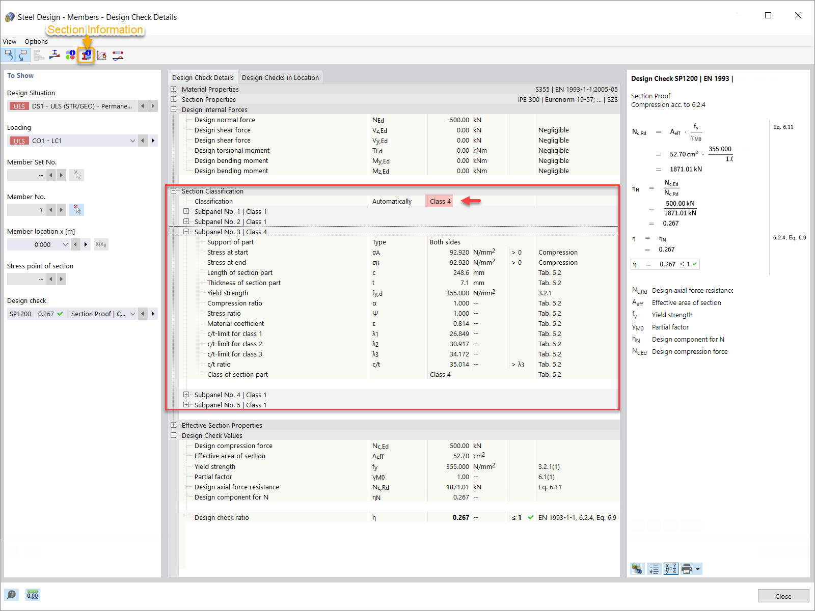
Design Check Details

  • Steel Design
  • Design check details
  • Section classification
Used in
  • Section Classification in RFEM 6 According to EN 1993-1-1
Share