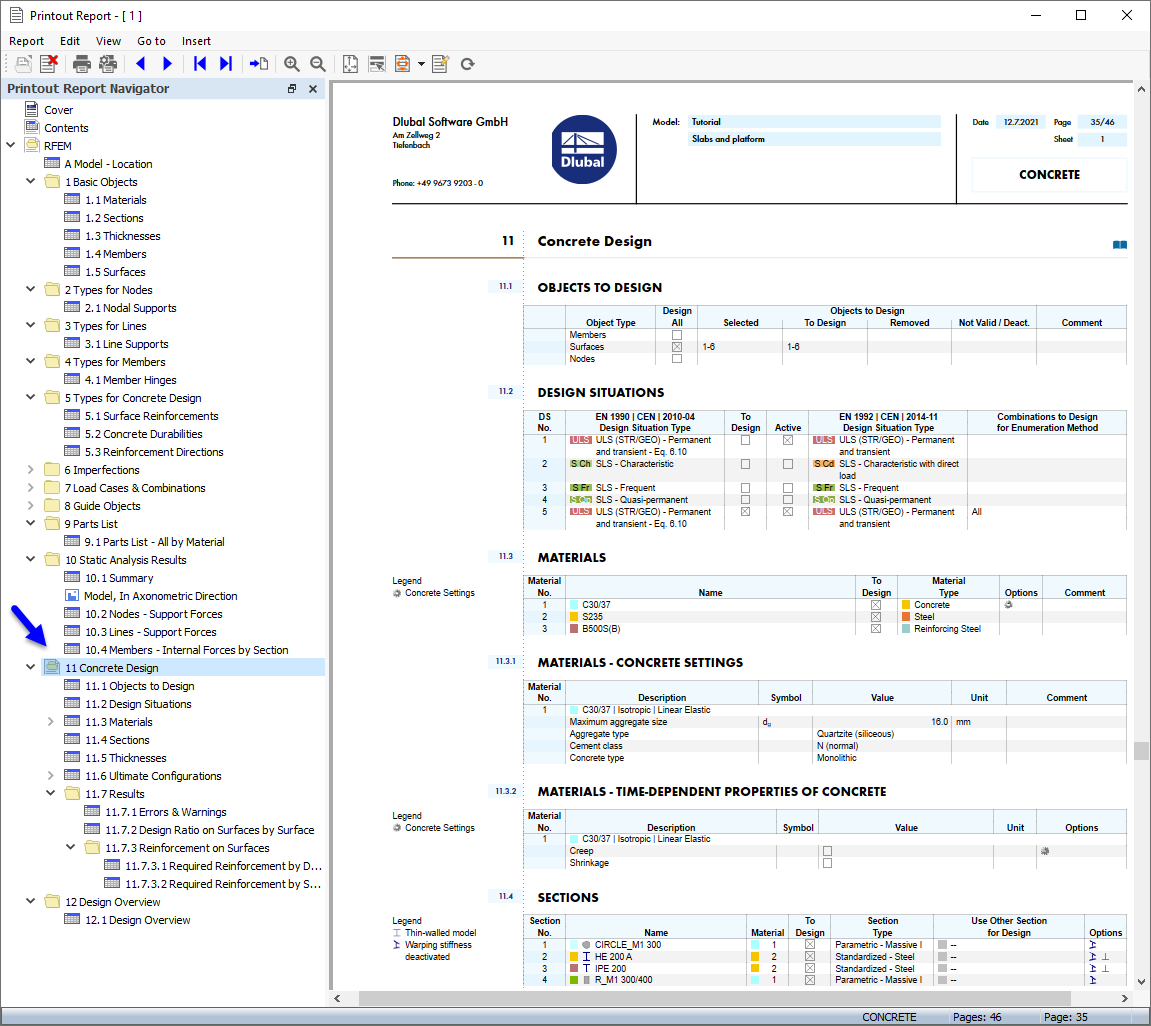
"Concrete Design" Data in Printout Report
"Concrete Design" Data in Printout Report
2024-10-23
029851
  • RFEM 6

"Concrete Design" Data in Printout Report

Share