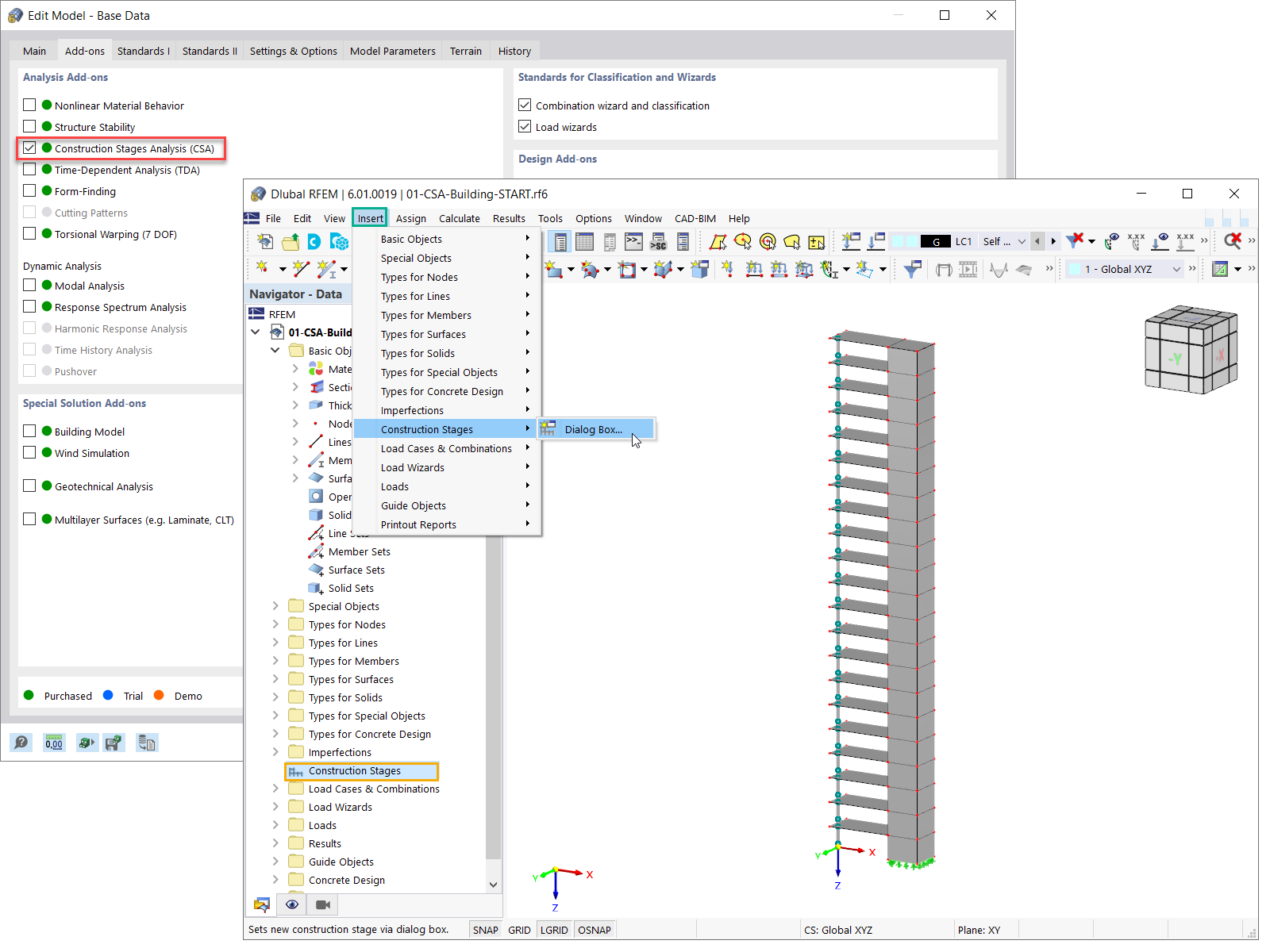
Activating Add-on for Analysis of Construction Stages (CSA)
  • 3D Viewer
  • 3D Viewer | Babylon
  • Virtual Reality
Activating Add-on for Analysis of Construction Stages (CSA)
2022-03-17
030253
  • RFEM 6
  • Steel Structures
  • Structural Analysis & Design

Activating Add-on for Analysis of Construction Stages (CSA)

  • Analysis of construction stages
  • Construction process
Used in
  • Defining Construction Stages in Terms of Modeling
3D Model
More About 3D Model
  • Multi-Story Reinforced Concrete Building
Specifications
Number of Nodes 152
Number of Lines 277
Number of Members 21
Number of Surfaces 126
Number of Solids 0
Number of Load Cases 2
Number of Load Combinations 0
Number of Result Combinations 0
Total Weight 1518.300 tons
Dimensions (Metric) 12.000 x 63.000 x 4.000 m
Dimensions (Imperial) 39.37 x 206.69 x 13.12 feet
Share