Fire resistance analysis with detailed display of structural elements for fire resistance.
Fire resistance analysis with detailed display of structural elements for fire resistance.
2024-05-30
030338
  • RFEM 6
  • RSTAB 9
  • Steel Design for RFEM 6
    • Steel Design for RSTAB 9
    • Steel Structures

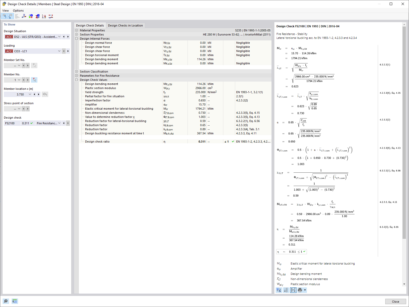
Fire Resistance Design | Design Check Details

Fire resistance analysis with detailed display of structural elements for fire resistance.

The image shows details for the fire protection design of building structures, with a focus on specific design parameters relevant for analyzing fire resistance. Important technical elements and their numerical values are illustrated to determine the level of safety in case of fire. These calculation details are essential components of the fire resistance classification.
  • Fire resistance
  • Design check detail
  • Fire resistance
  • Technical parameters
  • Structural safety
  • Fire protection
  • Design
  • Design
Used in
  • Steel Design | Fire Resistance | Design
Share