KB 001733 | Reinforced Concrete Column Design per ACI 318-19 in RFEM 6
KB 001733 | Reinforced Concrete Column Design per ACI 318-19 in RFEM 6
2024-05-30
030488

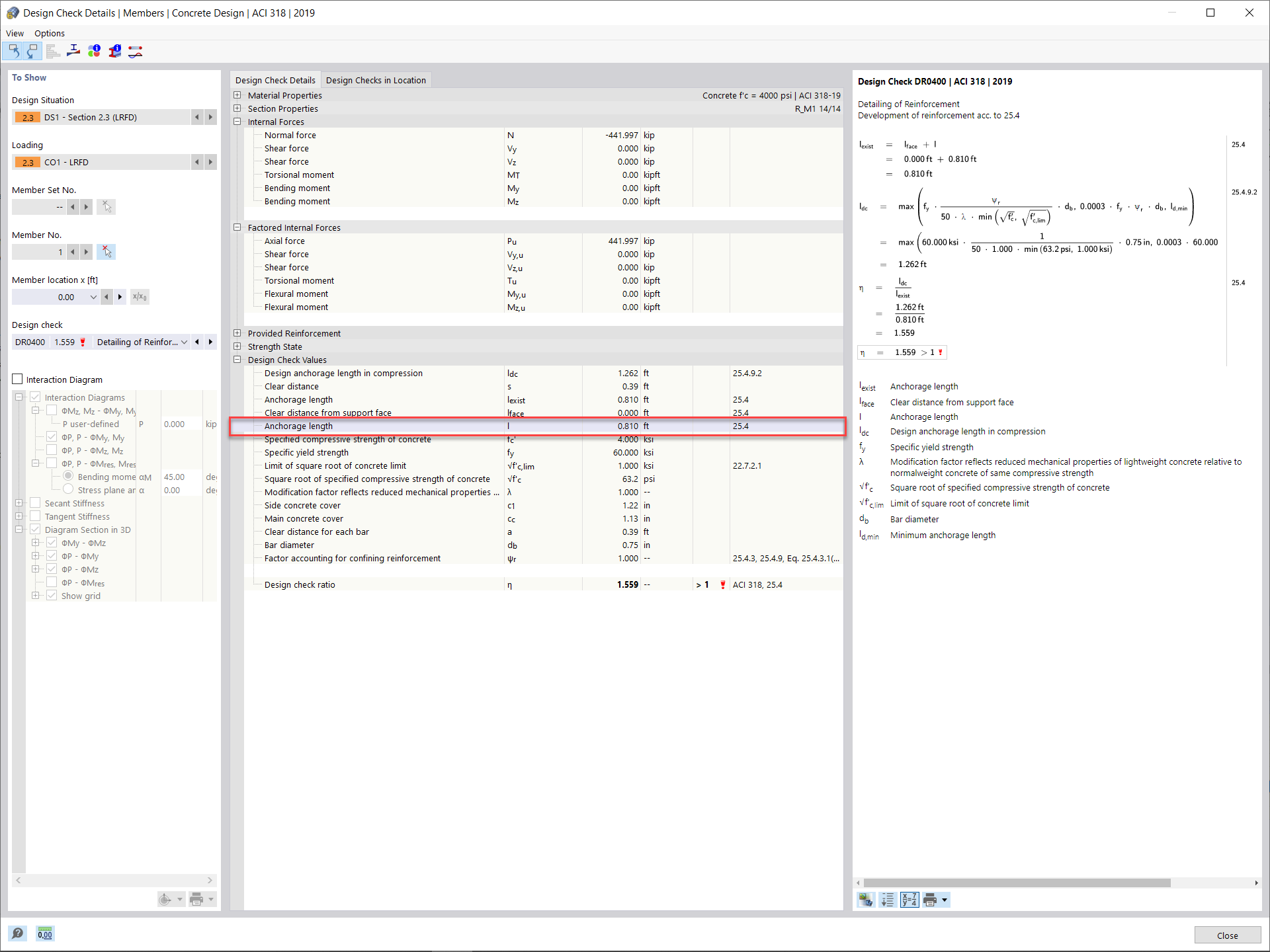
Required Development Length

KB 001733 | Reinforced Concrete Column Design per ACI 318-19 in RFEM 6

Used in
  • Reinforced Concrete Column Design as per ACI 318-19 in RFEM 6
Share