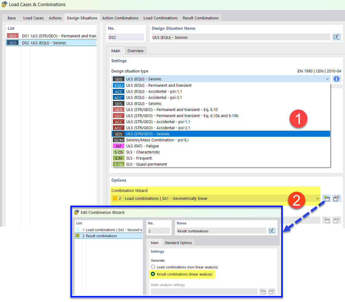
Defining Seismic Design Situation with Combination Wizard for Result Combinations
Defining Seismic Design Situation with Combination Wizard for Result Combinations
2022-03-25
030497
  • RFEM 6
  • Modal Analysis for RFEM 6
  • Response Spectrum Analysis for RFEM 6
    • RSTAB 9
    • Modal Analysis for RSTAB 9
    • Response Spectrum Analysis for RSTAB 9
    • Dynamic and Seismic Analysis

Defining Seismic Design Situation with Combination Wizard for Result Combinations

  • Design situation
  • Earthquake
  • Combination wizard
Share