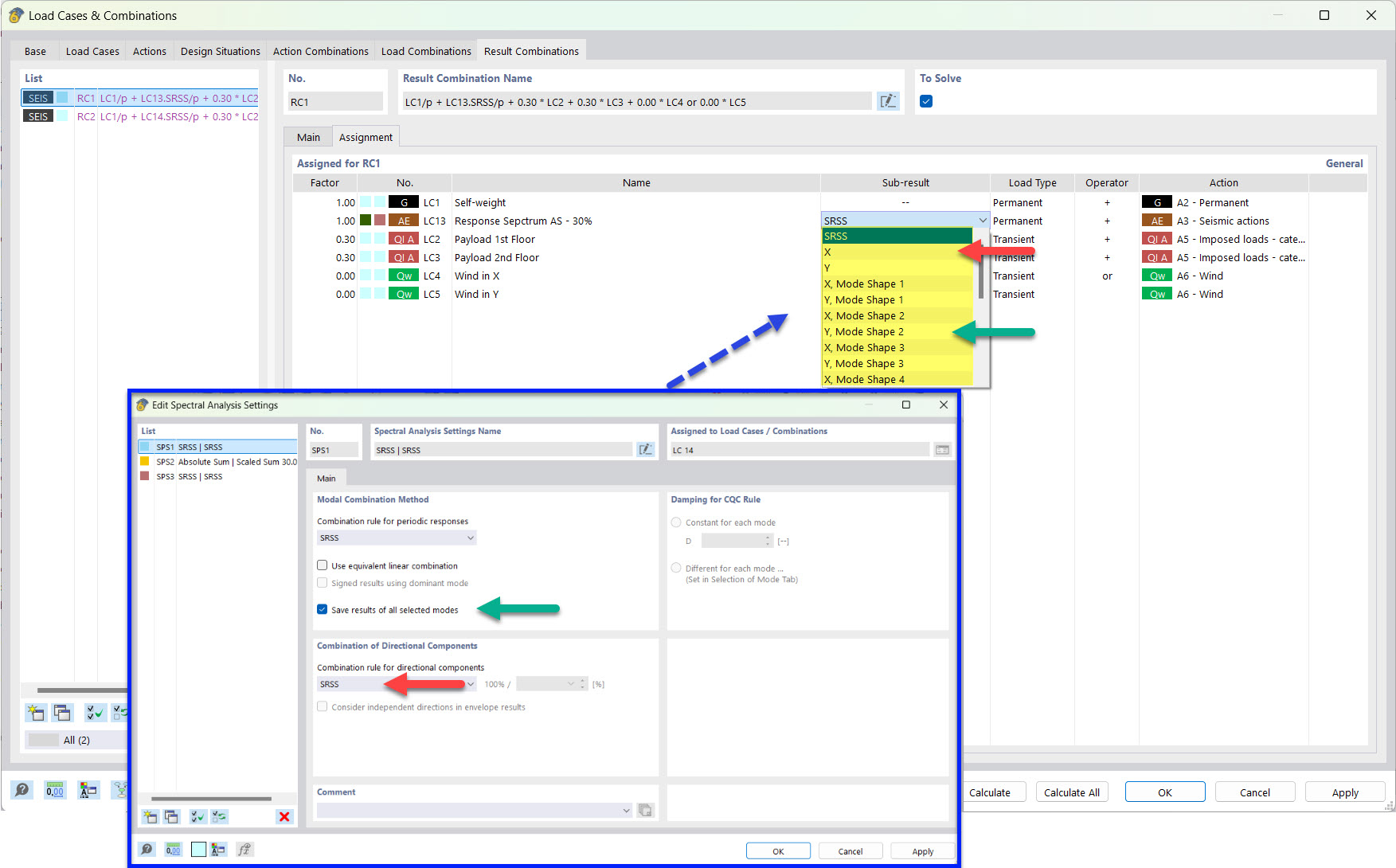
Partial Result for Seismic Result Combination with Saved Mode Shapes and SRSS Rule
Partial Result for Seismic Result Combination with Saved Mode Shapes and SRSS Rule
2022-03-25
030499
  • RFEM 6
  • Modal Analysis for RFEM 6
  • Response Spectrum Analysis for RFEM 6
    • RSTAB 9
    • Modal Analysis for RSTAB 9
    • Response Spectrum Analysis for RSTAB 9
    • Dynamic and Seismic Analysis

Partial Result for Seismic Result Combination with Saved Mode Shapes and SRSS Rule

  • Result combination
  • Earthquake
  • Partial result
  • SRSS
Share