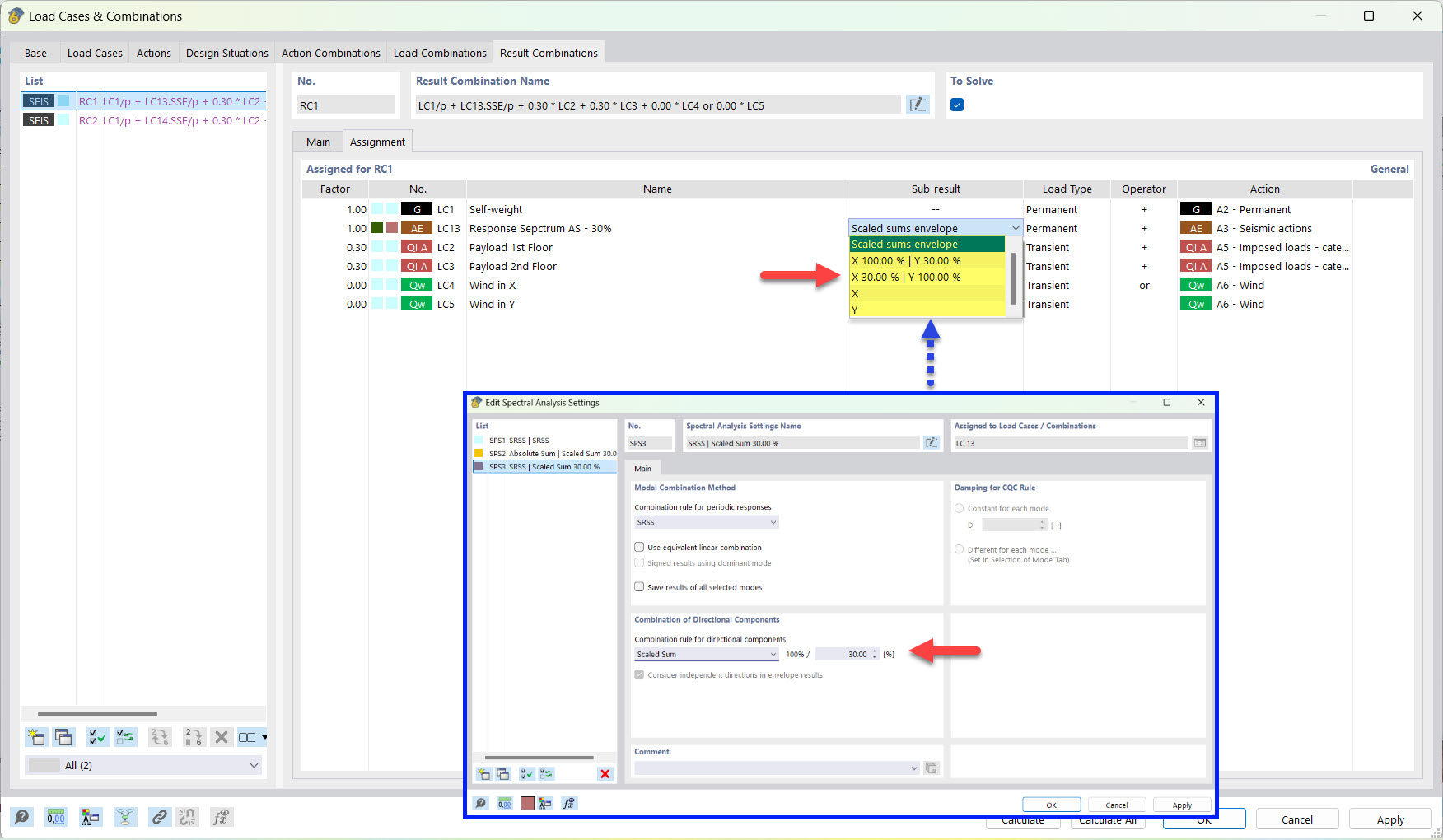
Partial Results for Seismic Result Combination by Scaled Sum
Partial Results for Seismic Result Combination by Scaled Sum
2022-03-25
030500
  • RFEM 6
  • Modal Analysis for RFEM 6
  • Response Spectrum Analysis for RFEM 6
    • RSTAB 9
    • Modal Analysis for RSTAB 9
    • Response Spectrum Analysis for RSTAB 9
    • Dynamic and Seismic Analysis

Partial Results for Seismic Result Combination by Scaled Sum

  • Result combination
  • Earthquake
  • Partial result
  • Scaled sum
Share