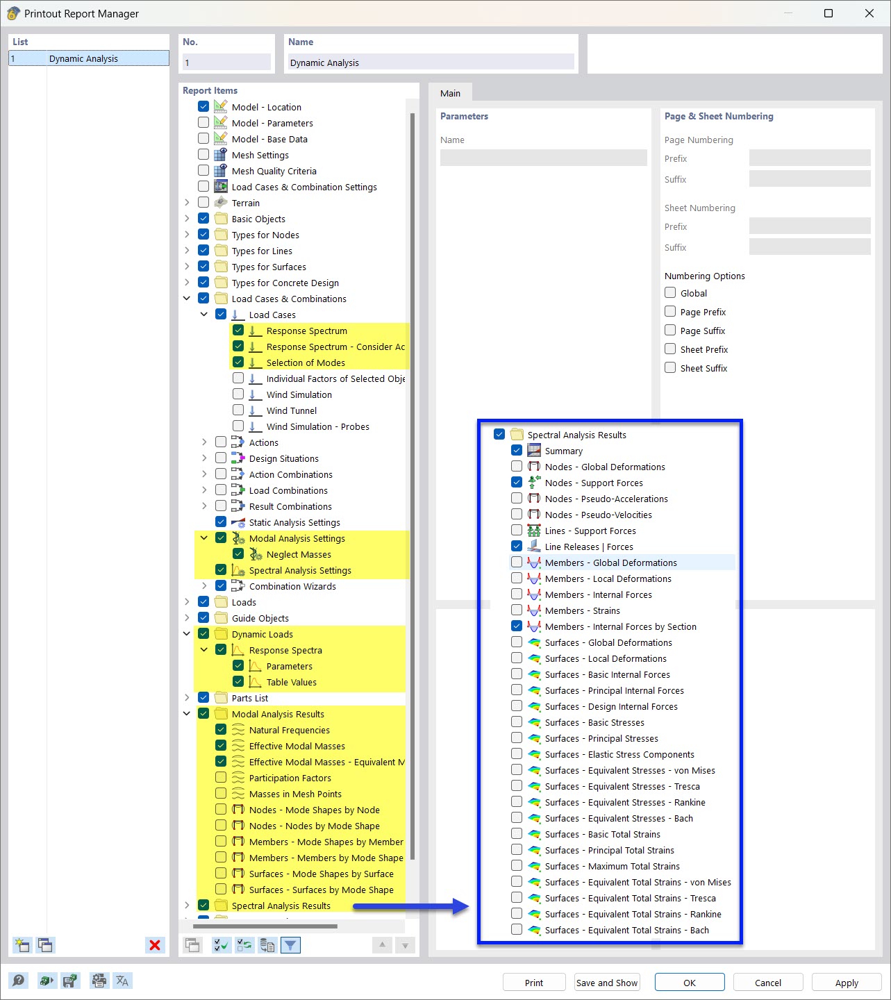
Selecting Data of Dynamic Analysis in Printout Report Manager
Selecting Data of Dynamic Analysis in Printout Report Manager
2022-03-28
030523
  • RFEM 6
  • Modal Analysis for RFEM 6
  • Response Spectrum Analysis for RFEM 6
    • RSTAB 9
    • Modal Analysis for RSTAB 9
    • Response Spectrum Analysis for RSTAB 9
    • Dynamic and Seismic Analysis

Selecting Data of Dynamic Analysis in Printout Report Manager

  • Printout report
  • Modal analysis
  • Response spectrum method
  • Spectral analysis
  • Printout report manager
Share