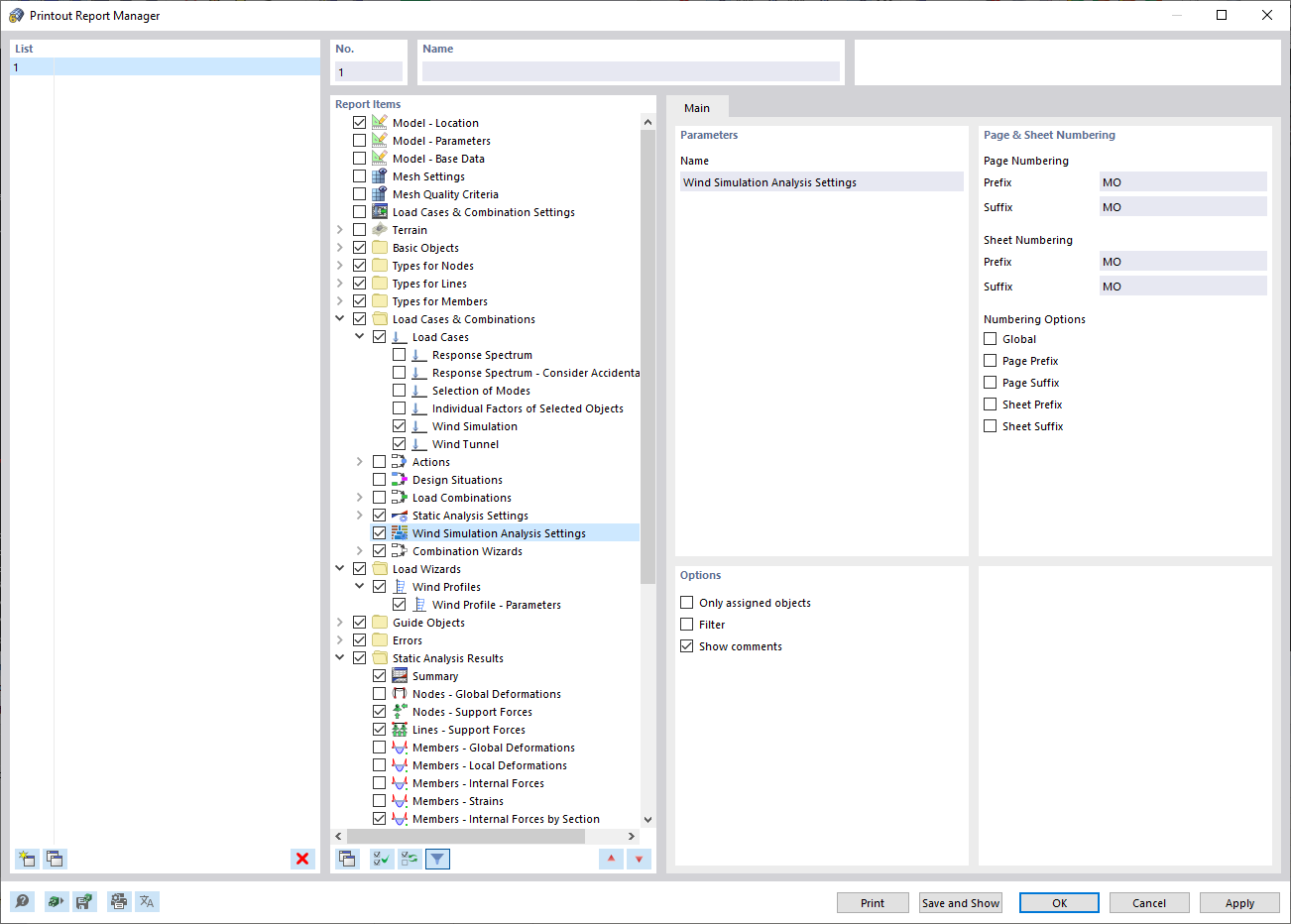
Printout Report Manager
Printout Report Manager
2022-04-04
030703
  • RFEM 6

Printout Report Manager

Share