Analysis Methods Available in RSECTION 1
Load Cases & Combinations
Defining Internal Forces
Importing Internal Forces
Stress Configuration
Results in RSECTION
Printout Manager and Printout Report
Analysis Methods Available in RSECTION 1
Load Cases & Combinations
Defining Internal Forces
Importing Internal Forces
Stress Configuration
Results in RSECTION
Printout Manager and Printout Report
2022-05-09
031603
  • RSECTION 1
  • Stress Analysis

Analysis Methods Available in RSECTION 1

Used in
  • Section Property Determination and Stress Analysis in RSECTION 1
Share
2022-05-09
031604
  • RSECTION 1
  • Stress Analysis
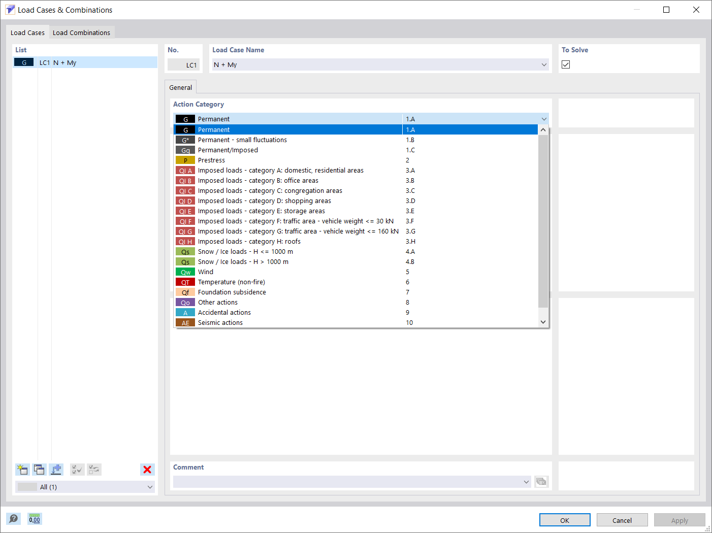
Load Cases & Combinations
Used in
  • Section Property Determination and Stress Analysis in RSECTION 1
Share
2022-05-09
031605
  • RSECTION 1
  • Stress Analysis
Defining Internal Forces
Used in
  • Section Property Determination and Stress Analysis in RSECTION 1
Share
2022-05-09
031607
  • RSECTION 1
  • Stress Analysis
Importing Internal Forces
Used in
  • Section Property Determination and Stress Analysis in RSECTION 1
Share
2022-05-09
031608
  • RSECTION 1
  • Stress Analysis
Stress Configuration
Used in
  • Section Property Determination and Stress Analysis in RSECTION 1
Share
2022-05-09
031610
  • RSECTION 1
  • Stress Analysis
Results in RSECTION
Used in
  • Section Property Determination and Stress Analysis in RSECTION 1
3D Model
More About 3D Model
  • Aluminum Cross-Section
Share
2022-05-09
031611
  • RSECTION 1
  • Stress Analysis
Printout Manager and Printout Report
Used in
  • Section Property Determination and Stress Analysis in RSECTION 1
3D Model
More About 3D Model
  • Aluminum Cross-Section
Share