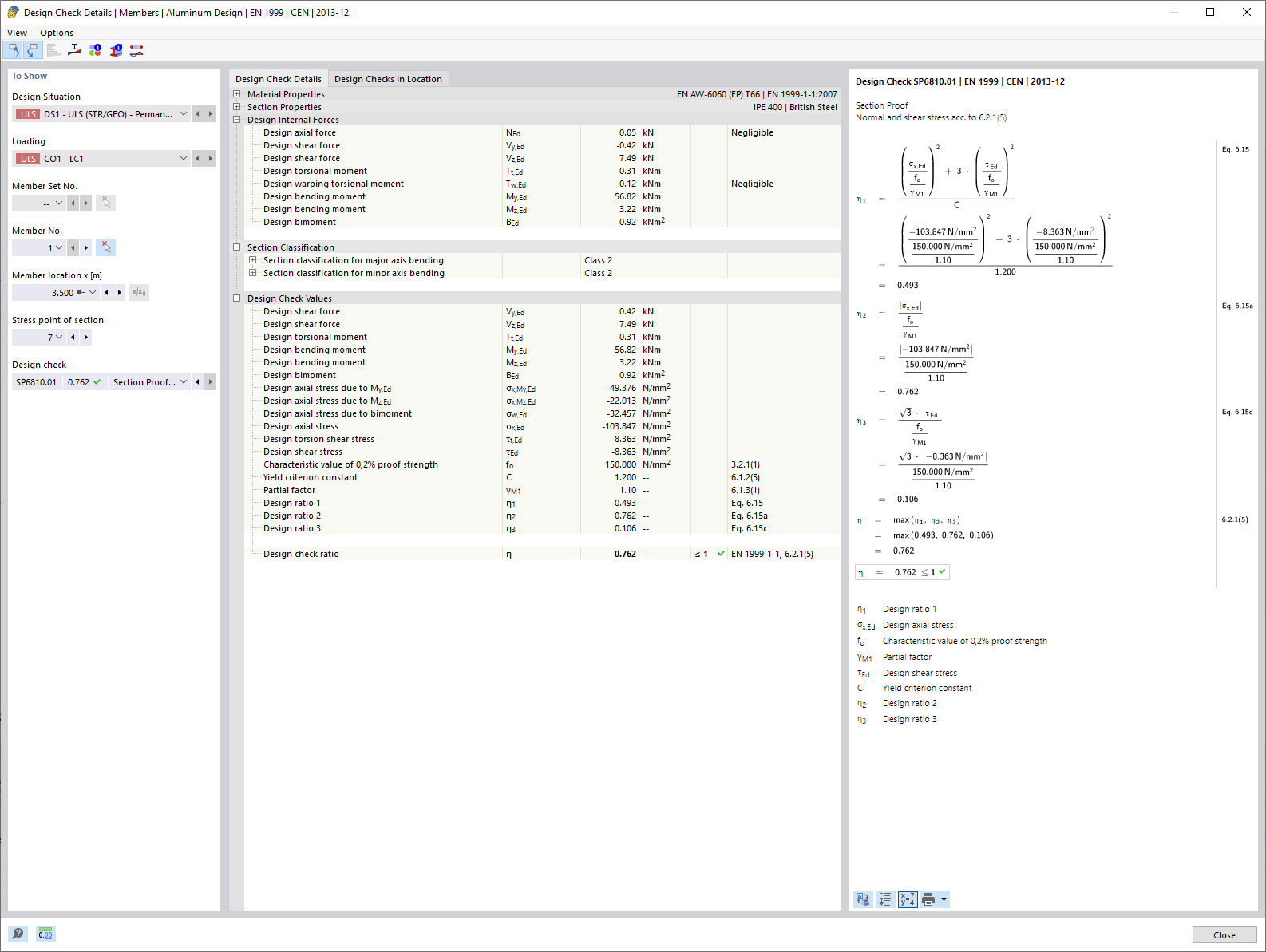
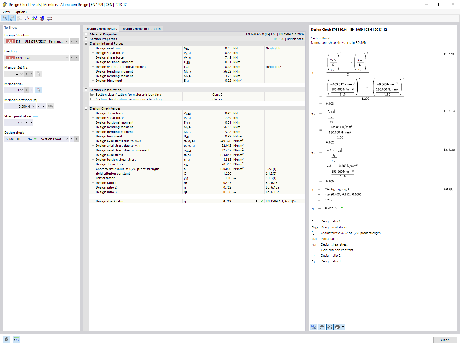
Display of the cross-section calculation for warping torsion in a 3D model. Internal forces, such as axial force and torsional moments, are shown.
Display of the cross-section calculation for warping torsion in a 3D model. Internal forces, such as axial force and torsional moments, are shown.
2024-05-30
032626
  • Aluminum Design for RFEM 6
  • Aluminum Design for RSTAB 9
  • Eurocode 9

Cross-Section Design Considering Warping Torsion (7 DOF)

Display of the cross-section calculation for warping torsion in a 3D model. Internal forces, such as axial force and torsional moments, are shown.

The image shows a detail of a 3D model illustrating the calculation of cross-section deformation in the case of warping torsion, taking into account 7 degrees of freedom. Various internal forces, including axial force (N), shear forces (Vu, Vv) and torsional moments (Mt,pri, Mt,sec, Mu, Mv, Mω) are displayed. These values serve as the basis for the comparative stress analysis in aluminum design.
  • Cross-section design
  • Warping torsion
  • 7 degrees of freedom
  • Aluminum design
  • Internal forces
  • Member structures
  • RFEM
  • RSTAB
  • Cross-section warping
  • Cross-section
  • Design
Used in
  • Aluminum Design | Consideration of Internal Forces from Calculation with Torsional Warping (7 DOF)
Share