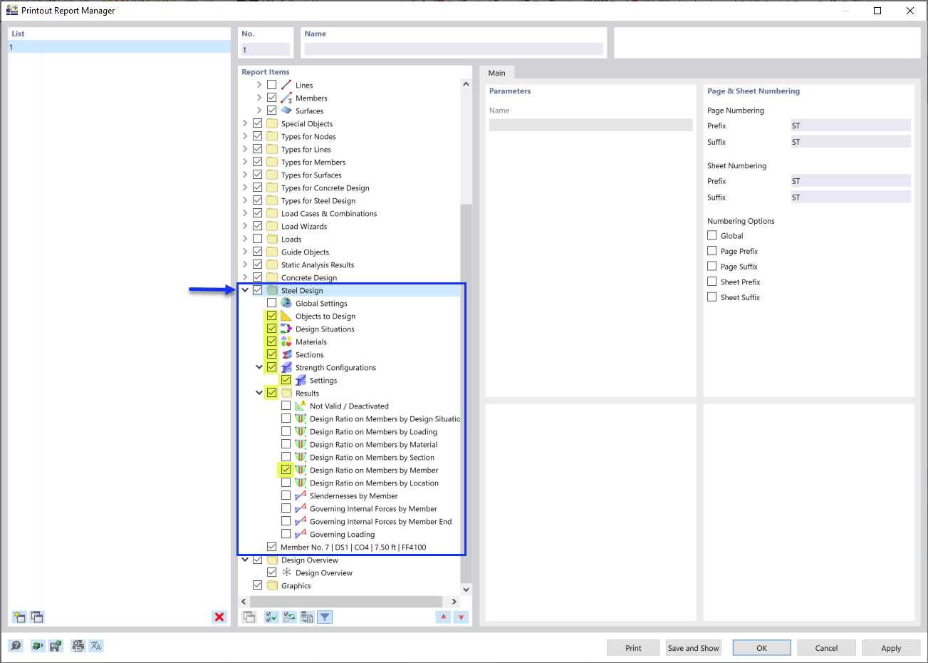
Activating 'Steel Design' Data in Printout Report Manager
Activating 'Steel Design' Data in Printout Report Manager
2024-03-09
032908
  • RFEM 6
  • Steel Design for RFEM 6

Activating 'Steel Design' Data in Printout Report Manager

Share