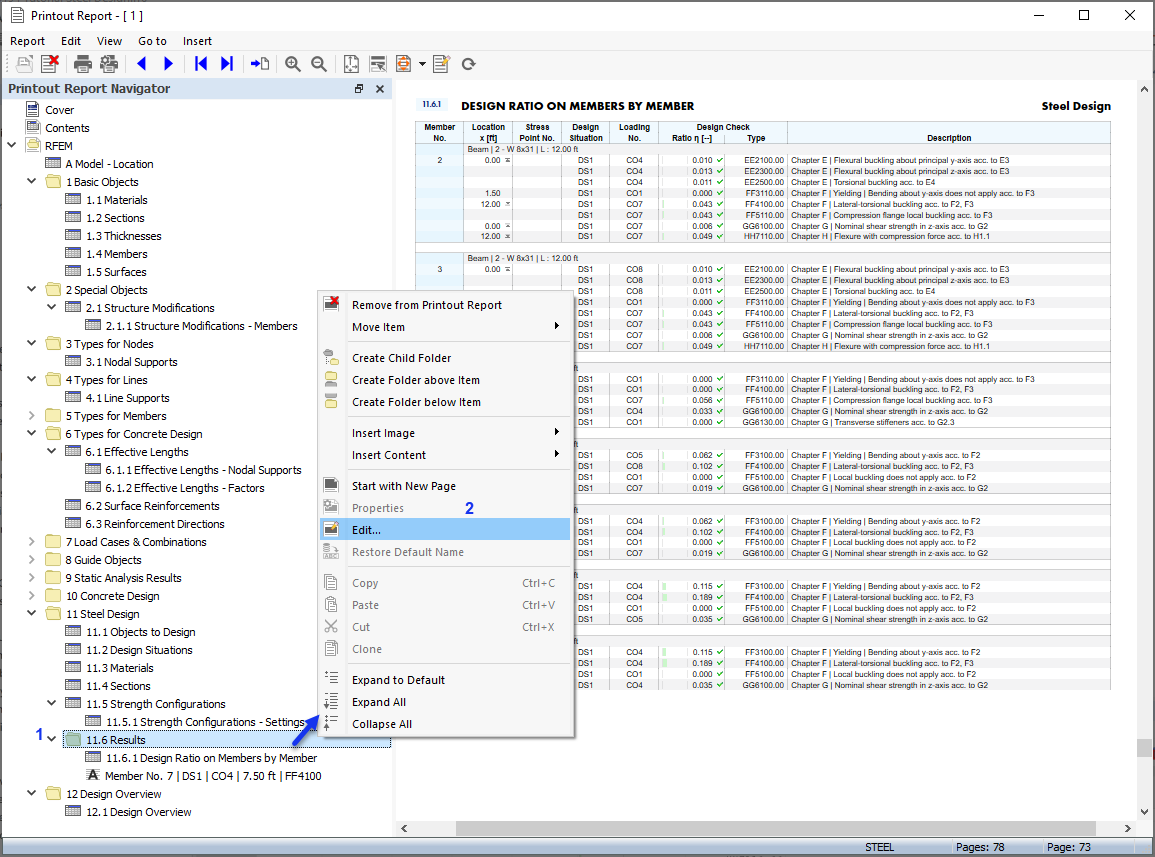
Adjusting Results for Printout Report
Adjusting Results for Printout Report
2022-07-11
032911
  • Steel Design for RFEM 6

Adjusting Results for Printout Report

Share