Selecting Partial Results of Spectral Analysis for Printout Report
Selecting Partial Results of Spectral Analysis for Printout Report
2022-08-30
033811
  • RFEM 6
  • Modal Analysis for RFEM 6
  • Response Spectrum Analysis for RFEM 6
    • RSTAB 9
    • Modal Analysis for RSTAB 9
    • Response Spectrum Analysis for RSTAB 9
    • Dynamic and Seismic Analysis

Selecting Partial Results of Spectral Analysis for Printout Report

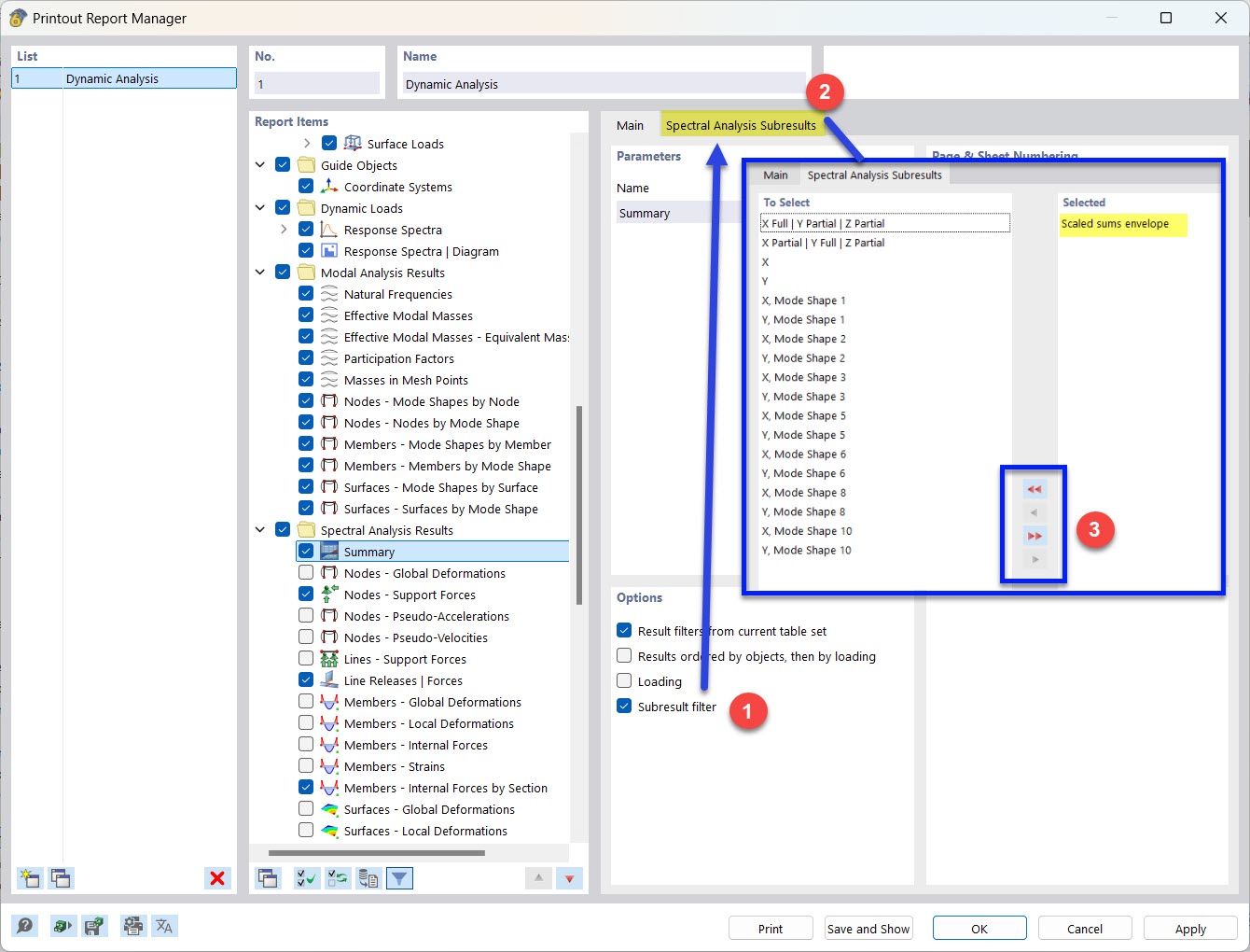
  • Printout report
  • Result filter
  • Partial results
  • Spectral analysis
Share