Dialog Box "Load Cases and Combinations", Tab "Load Combinations"
Dialog Box "Load Cases and Combinations", Tab "Load Combinations"
2025-07-04
034105
  • RSTAB 9

Dialog Box "Load Cases and Combinations", Tab "Load Combinations"

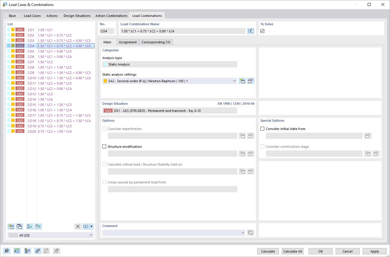
The “Load Cases and Combinations” dialog box in the “Load Combinations” tab provides a detailed view of the existing load combinations. Users have access to various features for editing and organizing these combinations. The structure of the load combinations is presented in tables, which allows for easy overview. There are also options for customizing the information displayed and for creating new combinations.
  • Load Cases and Combinations
  • Load Combination
Share