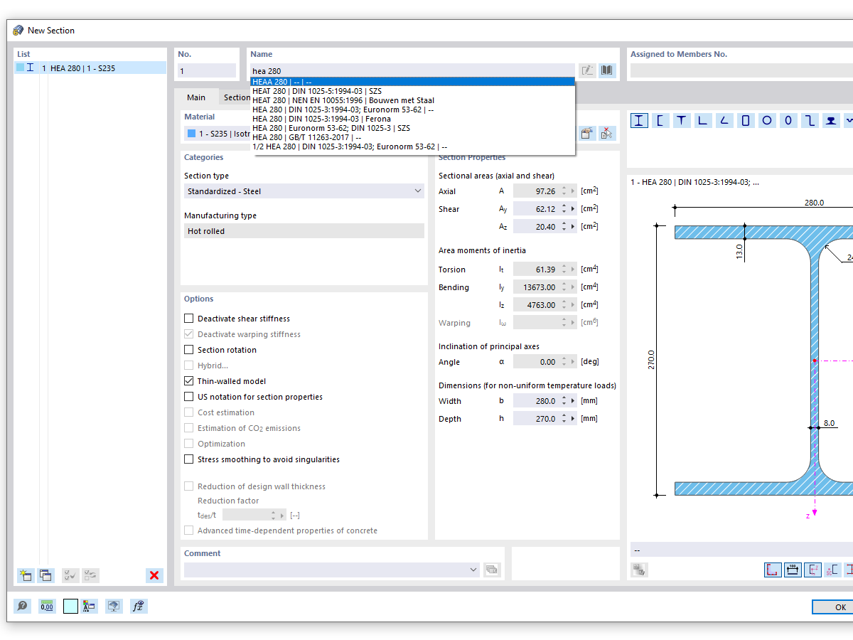
FAQ 005316 | When using the search function of the cross-section library, a lot of similar cross-section series are displayed. How can I limit the search results...
FAQ 005316 | When using the search function of the cross-section library, a lot of similar cross-section series are displayed. How can I limit the search results...
2024-05-30
034323
  • RFEM 6
  • RSTAB 9
  • RSECTION 1

Cross-Section Search with Entry HEA (General Search)

FAQ 005316 | When using the search function of the cross-section library, a lot of similar cross-section series are displayed. How can I limit the search results...

Used in
  • Exact Cross-Section Search
Share