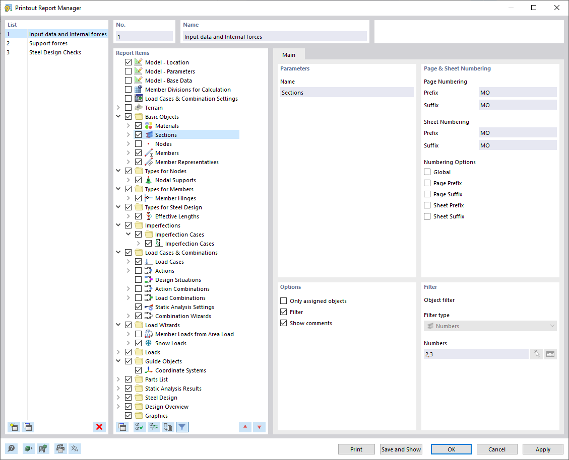
Dialog Box "Printout Report Manager"
Dialog Box "Printout Report Manager"
2024-03-09
035000
  • RSTAB 9

Dialog Box "Printout Report Manager"

Share