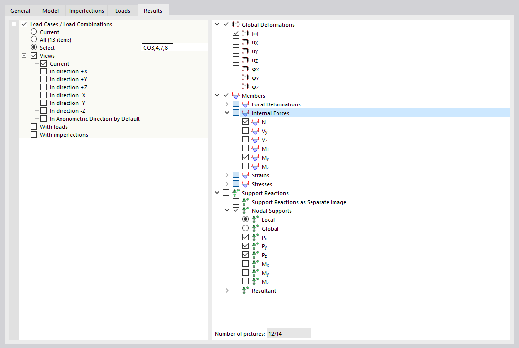
Defining Results for Multi Print
Defining Results for Multi Print
2024-03-09
035032
  • RSTAB 9

Defining Results for Multi Print

Share