FAQ 005329 | Story Slab Stiffness
FAQ 005329 | Story Slab Stiffness
2024-05-30
035375
  • Building Model for RFEM 6
  • RFEM 6
  • Steel Structures
    • Concrete Structures
    • Buildings
    • Structural Analysis & Design

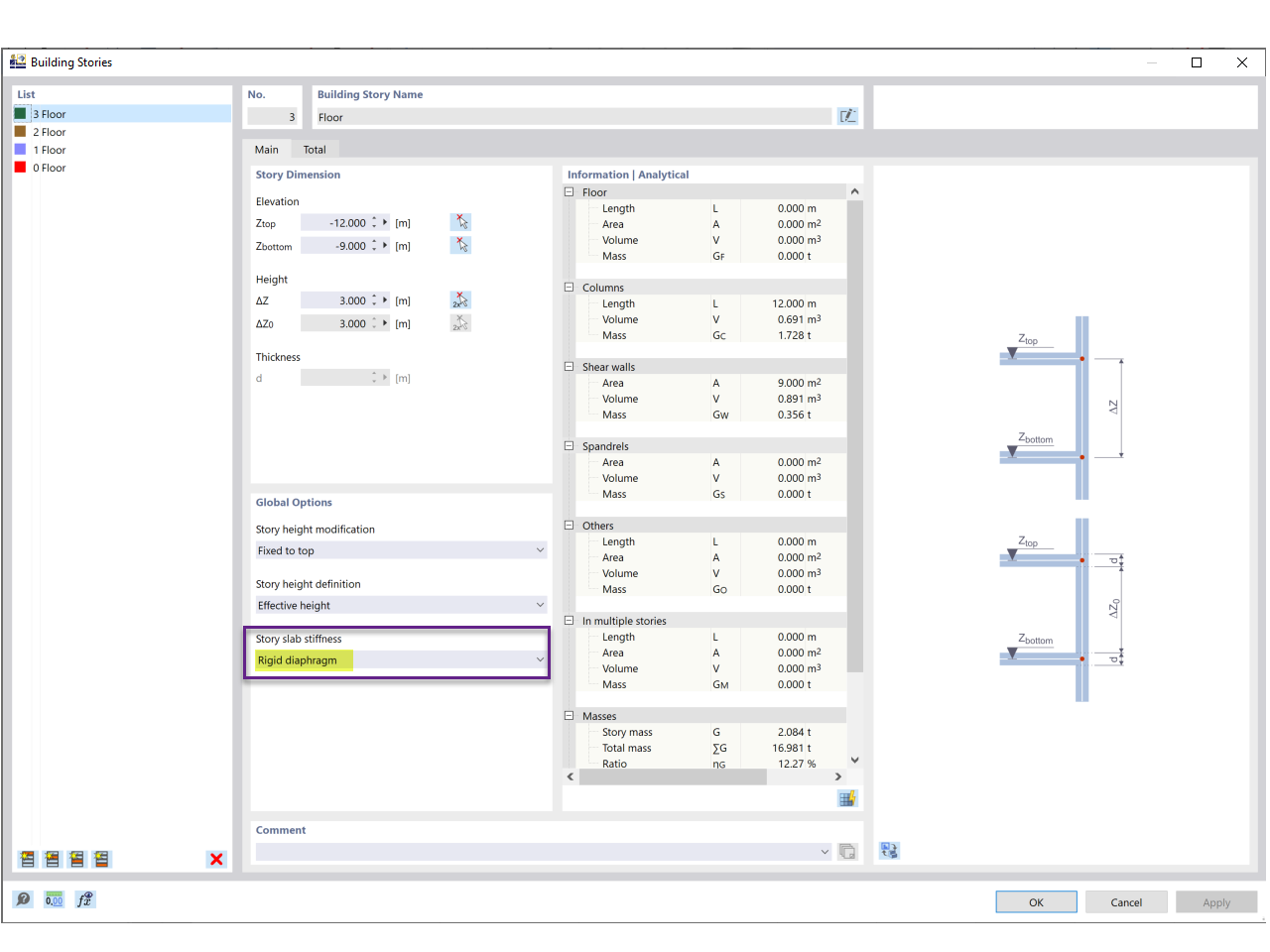
Story Slab Stiffness

FAQ 005329 | Story Slab Stiffness

Share