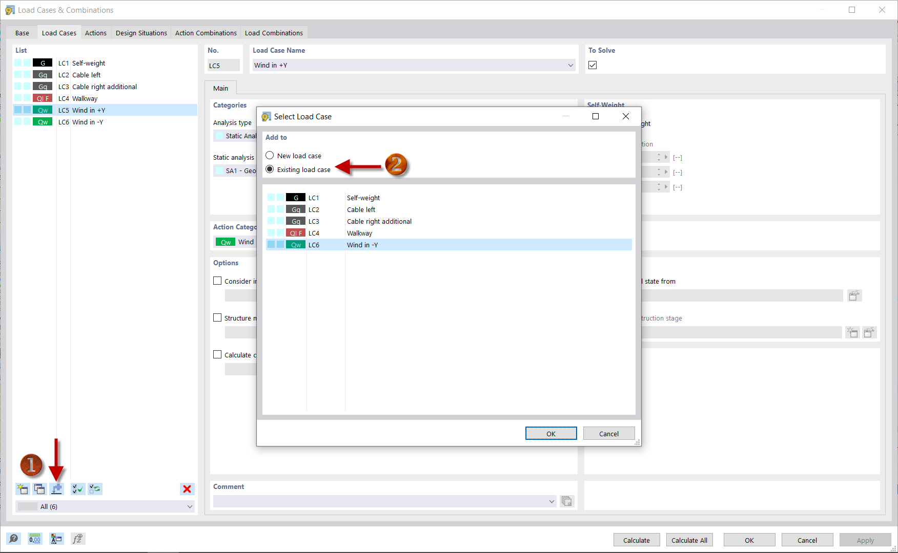
Copying Wind Load
Copying Wind Load
2024-03-10
039670
  • RFEM 6

Copying Wind Load

Share