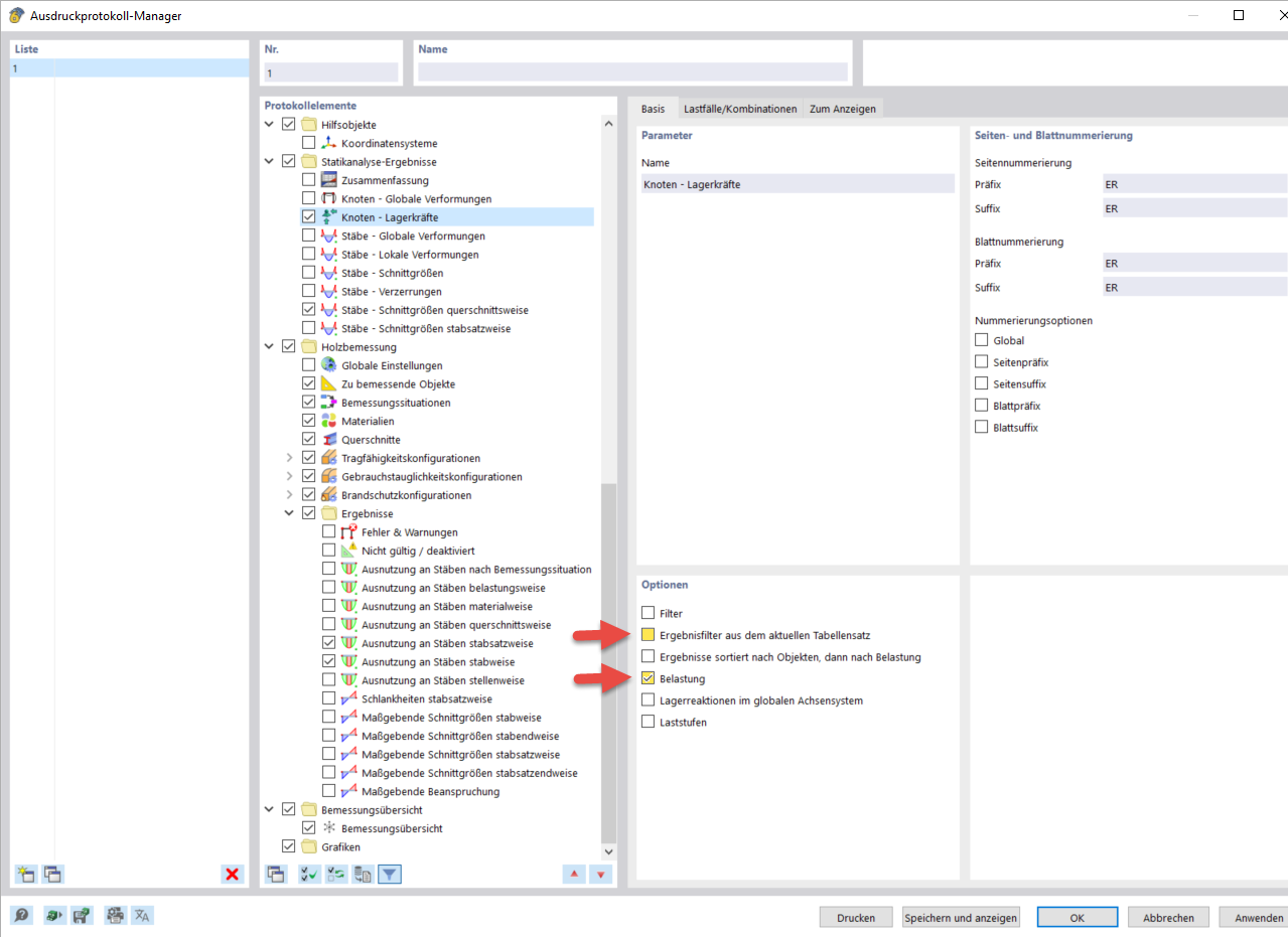
Options in Printout Report Manager
Options in Printout Report Manager
2024-03-10
040078
  • RFEM 6

Options in Printout Report Manager

Share