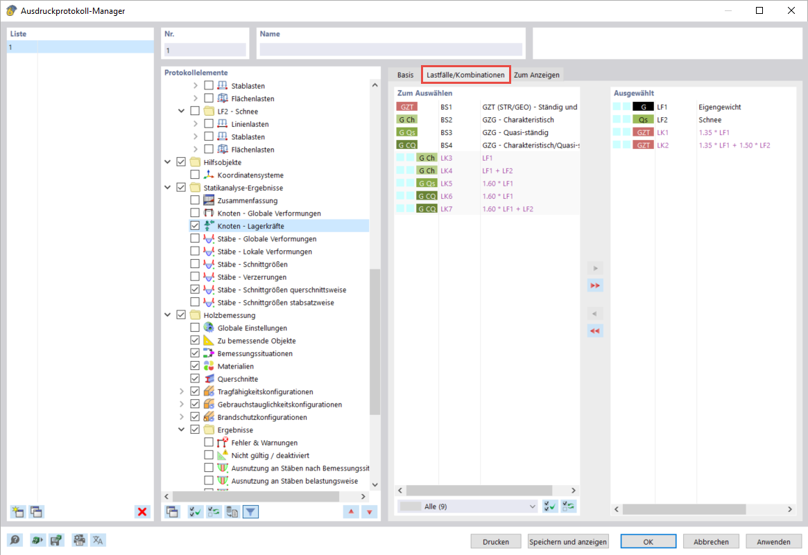
Support Forces for Selected Load Cases/Combinations
Support Forces for Selected Load Cases/Combinations
2024-03-10
040079
  • RFEM 6

Support Forces for Selected Load Cases/Combinations

Share