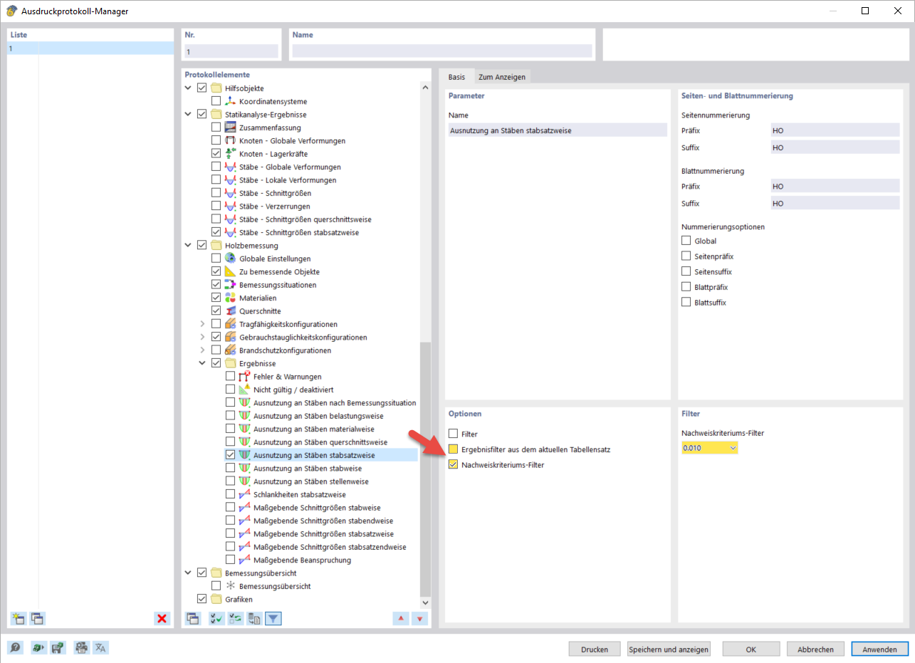
Design Check Ratio Filter
Design Check Ratio Filter
2024-03-10
040081
  • RFEM 6

Design Check Ratio Filter

Share