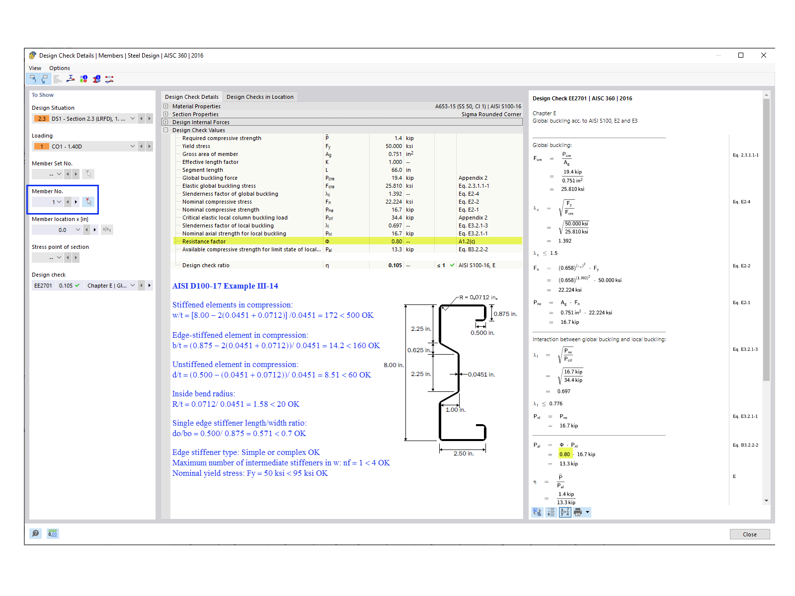
FAQ 005378 | Does RFEM check the applicability limits of AISI Table B4.1-1?
FAQ 005378 | Does RFEM check the applicability limits of AISI Table B4.1-1?
2024-05-30
040256
  • Steel Design for RFEM 6
  • RFEM 6
  • Steel Structures
    • Structural Analysis & Design
    • Cold-Formed Sections
    • ANSI/AISC 360

Design Check for Member No. 1

FAQ 005378 | Does RFEM check the applicability limits of AISI Table B4.1-1?

Used in
  • AISI Table B4.1-1 Applicability Limits
Share