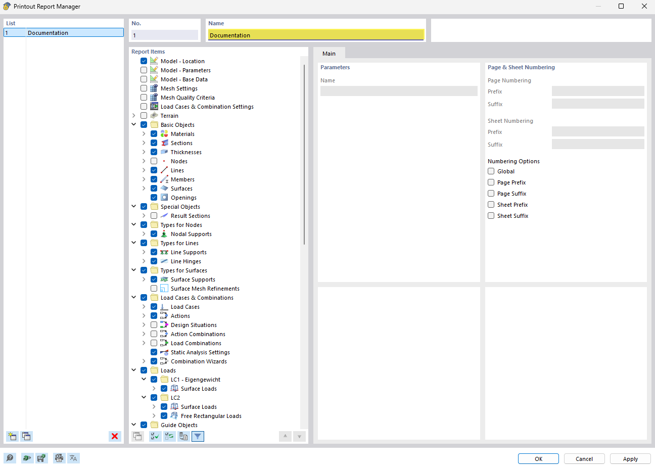
The Printout Report Manager displays an ordered list of document entries.
The Printout Report Manager displays an ordered list of document entries.
2023-05-15
040868
  • RFEM 6

Printout Report Manager – Overview

The Printout Report Manager displays an ordered list of document entries.

The image shows the printout report manager with a clearly structured list of document entries. This software feature makes it easier to organize and track technical reports and documentation. The view is designed to be user-friendly to give structural engineers a quick overview of existing documents. Special features allow for efficient management and access to project files.
  • Printout report manager
  • Manage documents
  • Ordered list
  • Structural engineering software
  • Technical reporting
Share