FAQ 005387 | I have a 3D model and try to split it up into "walls" and "surfaces" with the Building Model and to calculate them separately. However, my structural...
FAQ 005387 | I have a 3D model and try to split it up into "walls" and "surfaces" with the Building Model and to calculate them separately. However, my structural...
2024-05-30
041400
  • Building Model for RFEM 6
  • RFEM 6
  • Buildings
    • Structural Analysis & Design
    • Finite Element Analysis
    • Building Information Modeling (BIM)

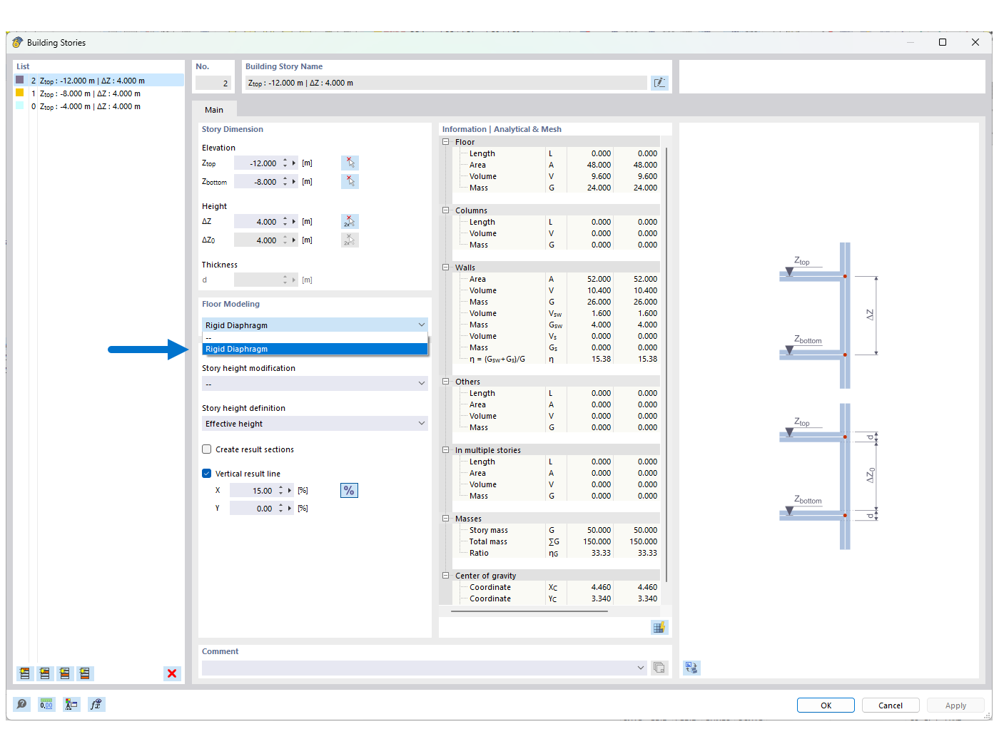
FAQ 005387 | Figure 01 - Rigid Diaphragm

FAQ 005387 | I have a 3D model and try to split it up into "walls" and "surfaces" with the Building Model and to calculate them separately. However, my structural...

Used in
  • Instability when Using Building Model with "Rigid Diaphragm"
Share