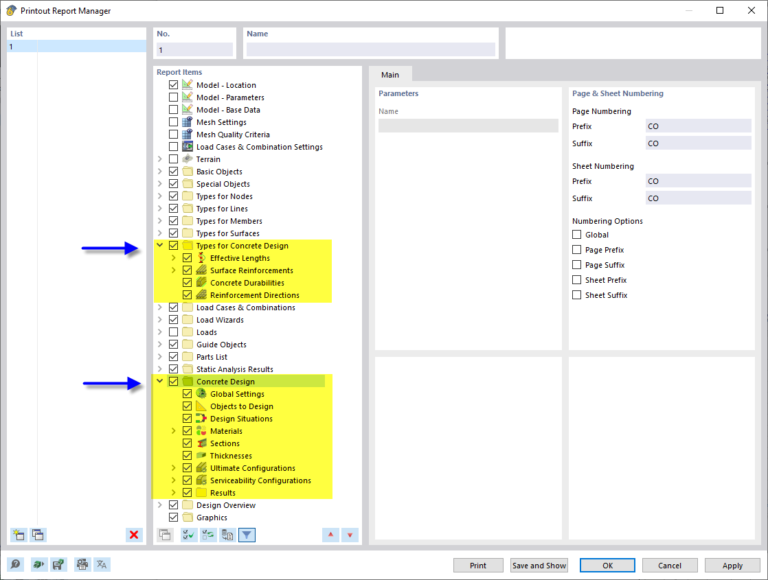
Printout Report Manager with Chapters for Concrete Design
Printout Report Manager with Chapters for Concrete Design
2024-03-10
043131
  • Concrete Design for RFEM 6
  • Concrete Design for RSTAB 9

Printout Report Manager with Chapters for Concrete Design

Share