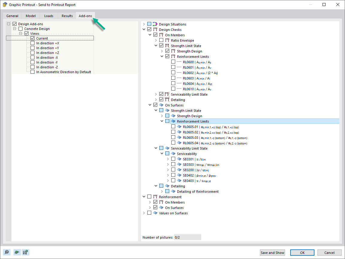
Defining Results for Multi Print
Defining Results for Multi Print
2024-03-12
043152
  • Concrete Design for RFEM 6
  • Concrete Design for RSTAB 9

Defining Results for Multi Print

Share