KB 001861 | Plate Girder Design According to AISC 360-16
KB 001861 | Plate Girder Design According to AISC 360-16
2024-05-30
045428
  • RFEM 6
  • Steel Design for RFEM 6
  • Steel Structures
    • Bridges
    • Structural Analysis & Design
    • ANSI/AISC 360

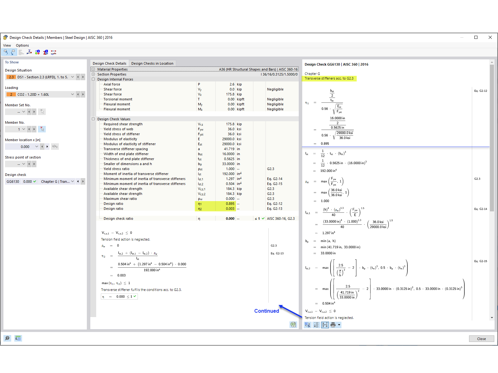
Transverse Stiffener Design Check

KB 001861 | Plate Girder Design According to AISC 360-16

Used in
  • Plate Girder Design According to AISC 360-16 in RFEM 6
Share