Creating Seismic / Mass Combination (KB1867)
Creating Seismic / Mass Combination (KB1867)
2024-05-30
046694
  • RFEM 6

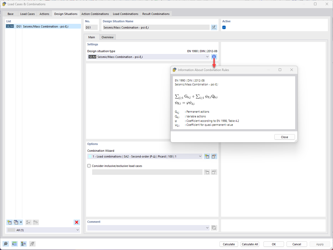
Creating Seismic / Mass Combination

Creating Seismic / Mass Combination (KB1867)

Used in
  • Considering Second-Order Analysis in Dynamic Analyses in RFEM 6 and RSTAB 9
3D Model
More About 3D Model
  • Steel Column
Specifications
Number of Nodes 6
Number of Lines 1
Number of Members 1
Number of Surfaces 0
Number of Solids 0
Number of Load Cases 6
Number of Load Combinations 1
Number of Result Combinations 0
Total Weight 0.211 tons
Dimensions (Metric) 0,000 x 5,000 x 0,000 m
Dimensions (Imperial) 0 x 16.4 x 0 feet
Share