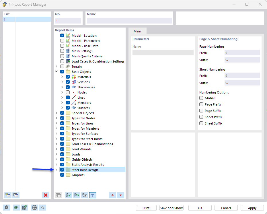
Activating "Steel Joint Design" Data in Printout Report Manager
Activating "Steel Joint Design" Data in Printout Report Manager
2024-08-13
047042
  • RFEM 6

Activating "Steel Joint Design" Data in Printout Report Manager

Share