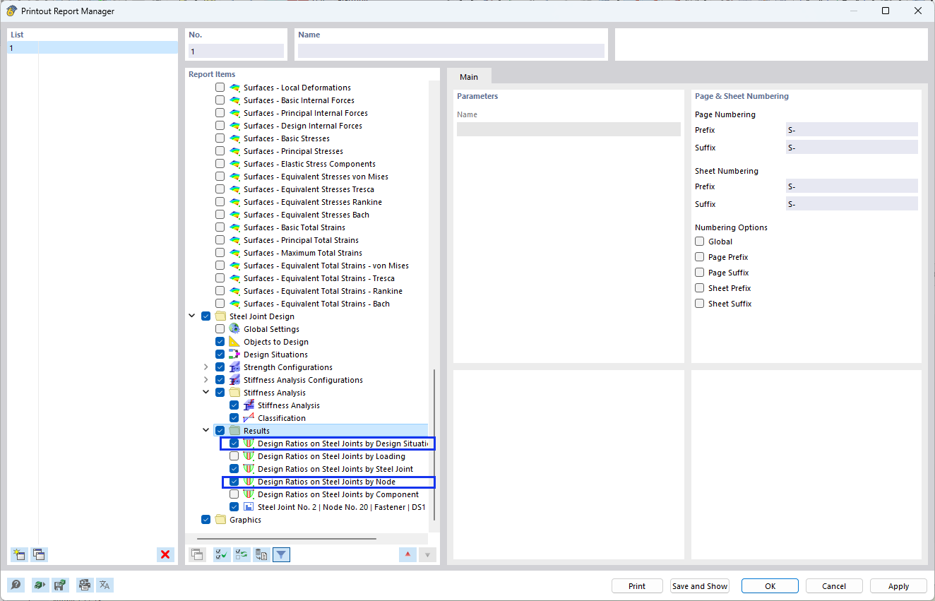
Adding Steel Joint Design Results to Printout Report
Adding Steel Joint Design Results to Printout Report
2024-08-13
047045
  • RFEM 6

Adding Steel Joint Design Results to Printout Report

Share