Printout Report Featuring Extra Chapters
Printout Report Featuring Extra Chapters
2024-08-13
047194
  • RFEM 6
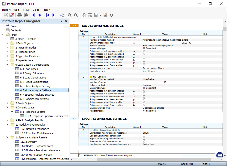
  • Modal Analysis for RFEM 6
  • Response Spectrum Analysis for RFEM 6

Printout Report Featuring Extra Chapters

Share