Feature 002818 | Ignore openings
Feature 002818 | Ignore openings
2024-05-15
050330
  • RFEM 6
  • Building Model for RFEM 6

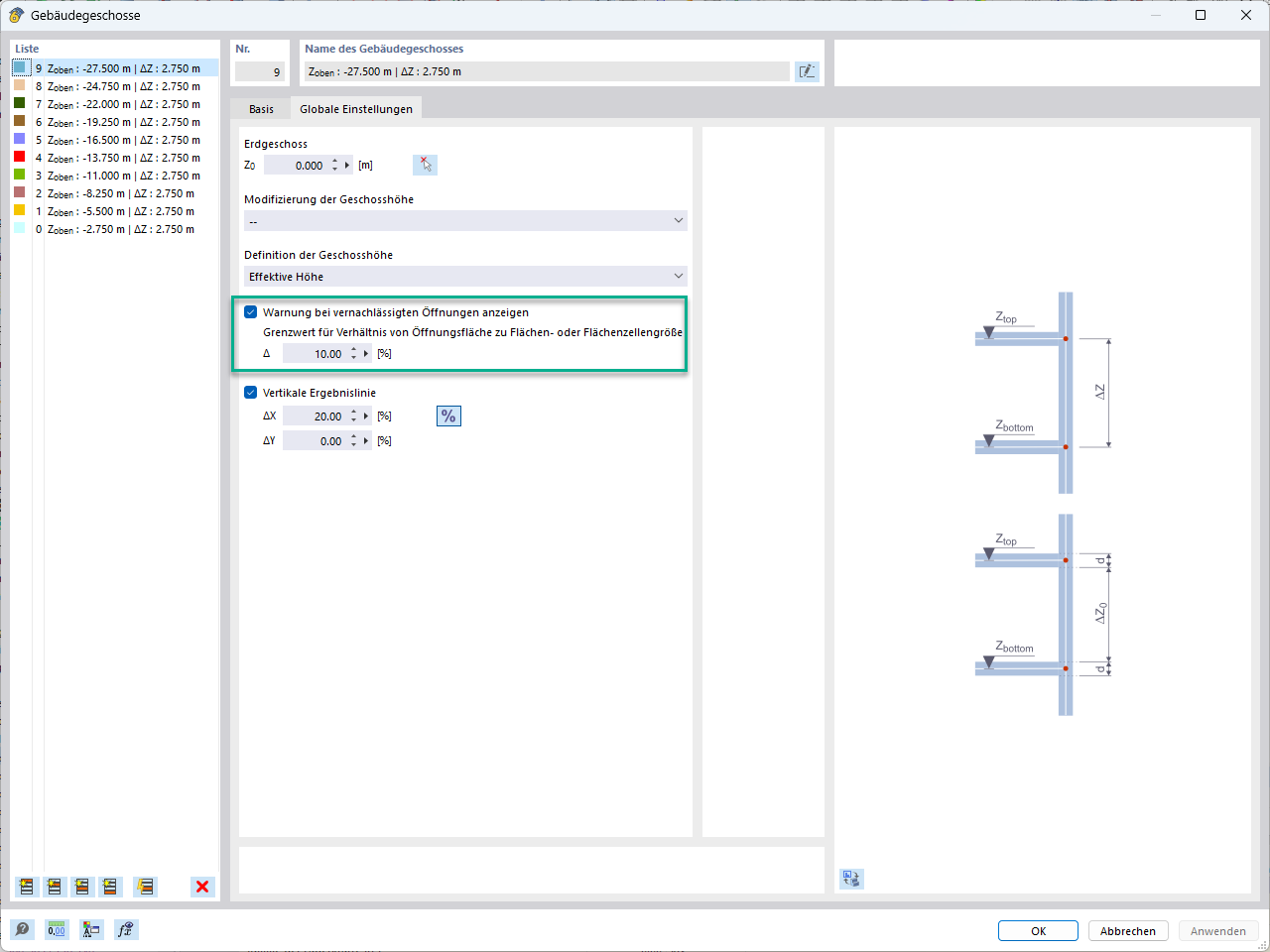
Neglecting openings with a specific area

Feature 002818 | Ignore openings

Used in
  • Neglecting Openings
Share