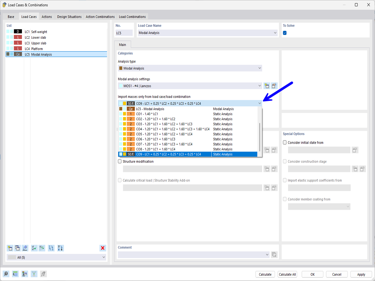
Importing Masses from Seismic Load Combination
Importing Masses from Seismic Load Combination
2024-05-17
050433
  • RFEM 6

Importing Masses from Seismic Load Combination

Share