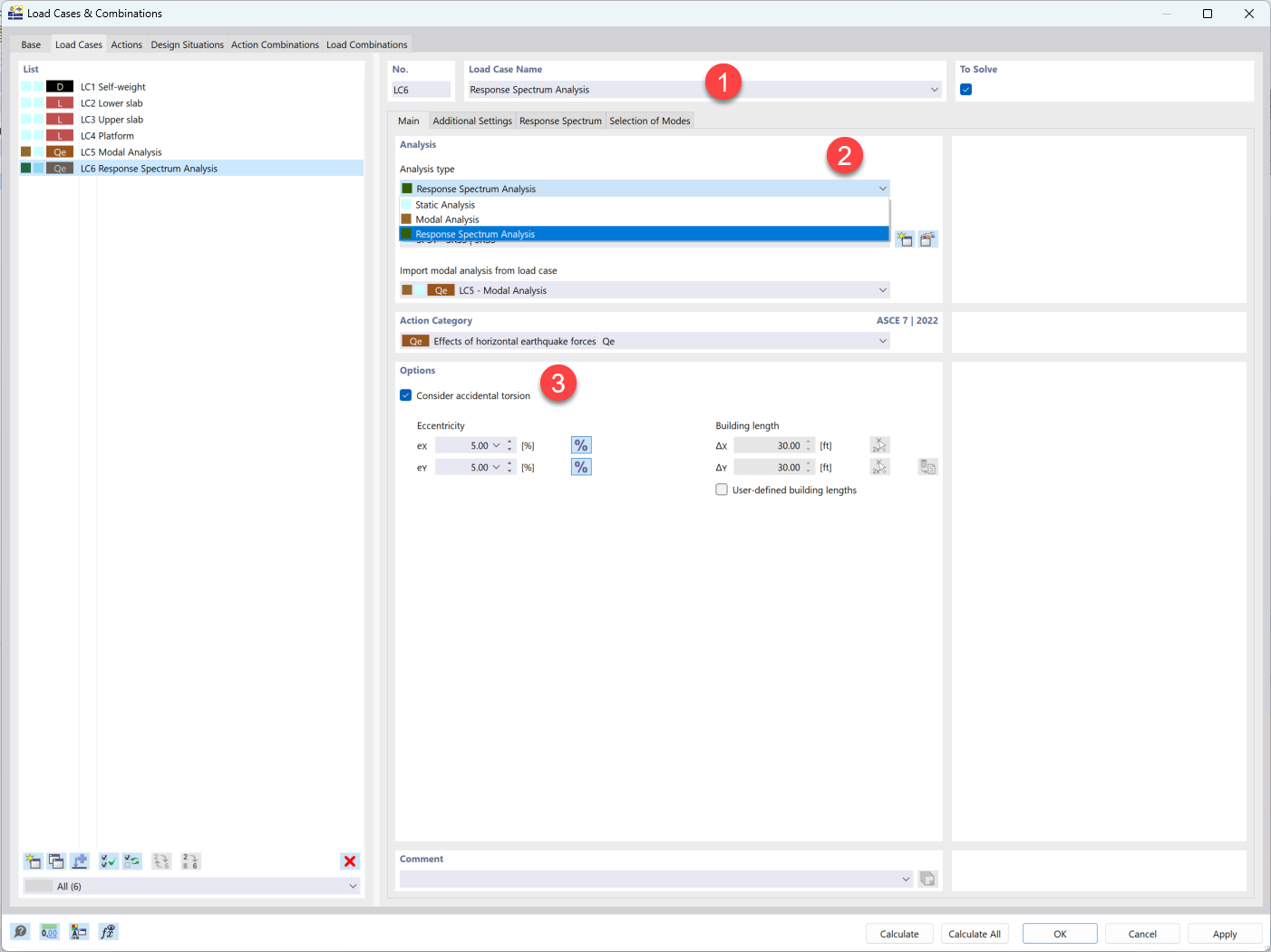
Creating Spectral Analysis Load Case
Creating Spectral Analysis Load Case
2024-05-30
050734
  • RFEM 6

Creating Spectral Analysis Load Case

Share