Printout Report Manager with Chapters for Steel Joint Design
Printout Report Manager with Chapters for Steel Joint Design
2024-06-11
050934
  • RFEM 6
  • Steel Joints for RFEM 6

Printout Report Manager with Chapters for Steel Joint Design

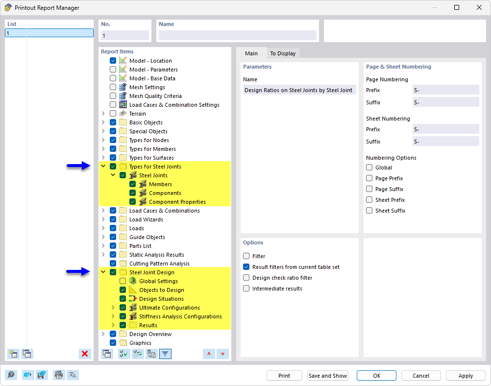
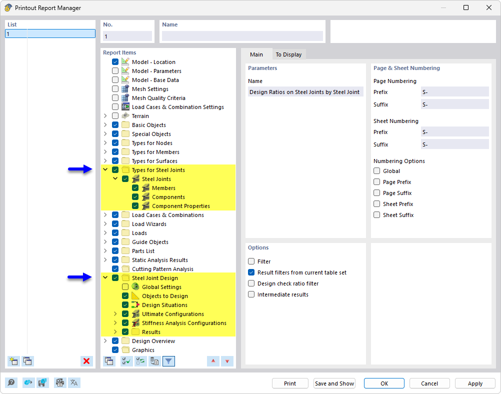
The image shows the printout report manager, which contains a detailed chapter structure focusing on the design of steel joints. Specific contents and results relevant for the verification and calculation of joints in steel structures are displayed.
  • Printout report manager
  • Steel joint design
  • Steel joints
Share