FAQ 005562 | When creating a printout report, is there any option to display the values of loads generated by load transfer surfaces?
FAQ 005562 | When creating a printout report, is there any option to display the values of loads generated by load transfer surfaces?
2024-06-27
051219

FAQ 005562 | Options for Variable Member Loads in Printout Report Manager

FAQ 005562 | When creating a printout report, is there any option to display the values of loads generated by load transfer surfaces?

Used in
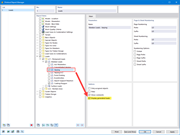
  • Displaying Generated Loads in Printout Report
Share