KB 001732 | Concrete Stiffness Modification in RFEM 6 According to ACI 318-19 and CSA A23.3:19
KB 001732 | Concrete Stiffness Modification in RFEM 6 According to ACI 318-19 and CSA A23.3:19
2024-07-16
051560
  • RFEM 6
  • Concrete Structures
  • Structural Analysis & Design
    • Finite Element Analysis
    • CSA A23.3
    • ACI 318

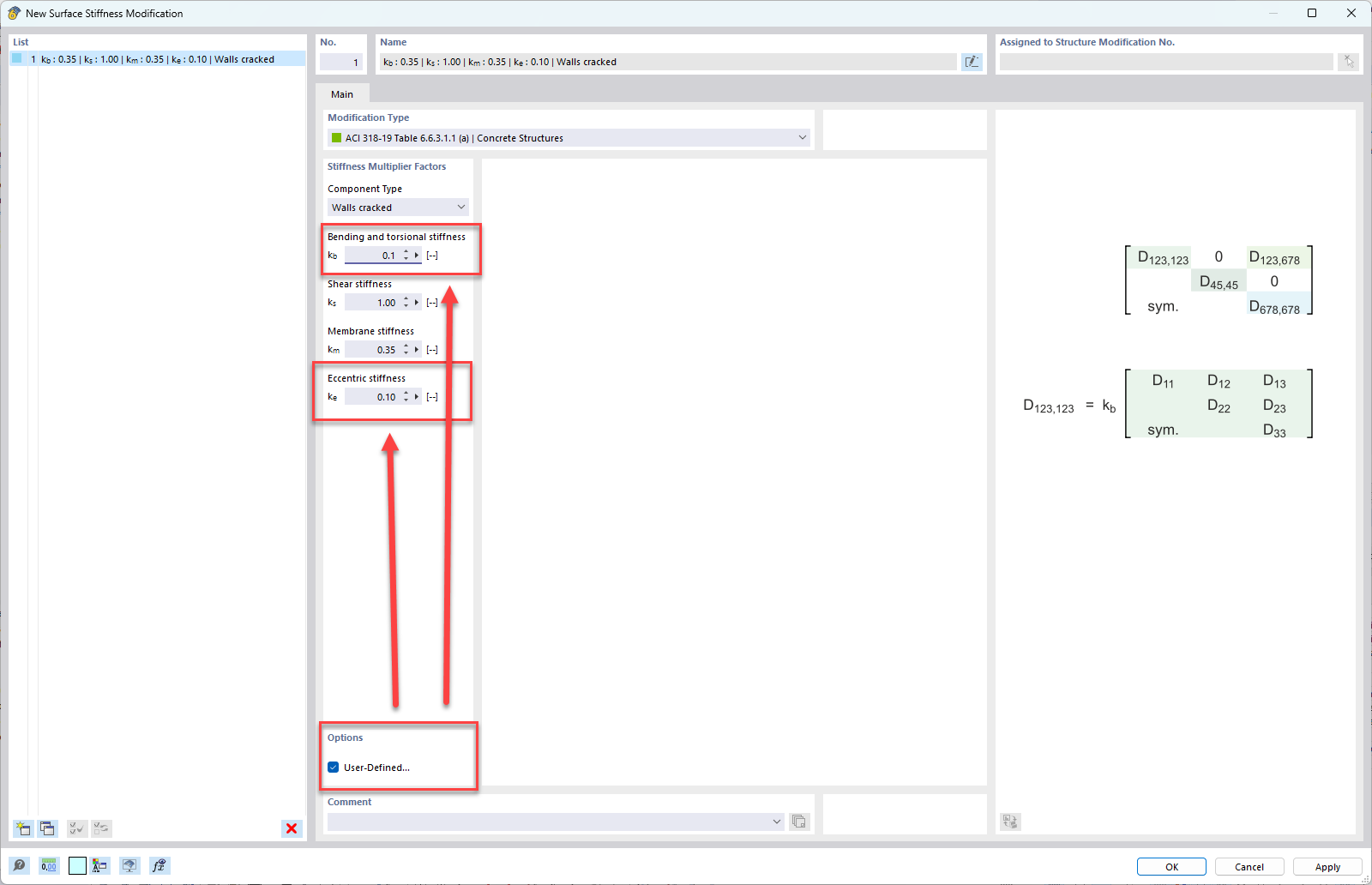
User-Defined Settings for Walls Component Type

KB 001732 | Concrete Stiffness Modification in RFEM 6 According to ACI 318-19 and CSA A23.3:19

Used in
  • Concrete Stiffness Modification in RFEM 6 According to ACI 318-19 and CSA A23.3:19
Share