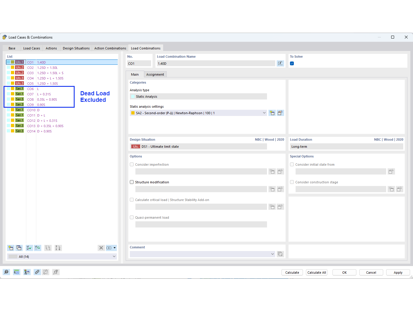
FAQ 005594 | How can I exclude the dead load in NBC load combinations when performing a deflection check?
FAQ 005594 | How can I exclude the dead load in NBC load combinations when performing a deflection check?
2024-08-14
052011

02 – Load Combinations

FAQ 005594 | How can I exclude the dead load in NBC load combinations when performing a deflection check?

Used in
  • Excluding Dead Load in NBC Load Combinations
Share