Concrete foundations and use of design criteria filters in printout reports are illustrated.
Concrete foundations and use of design criteria filters in printout reports are illustrated.
2024-10-25
053464
  • RFEM 6

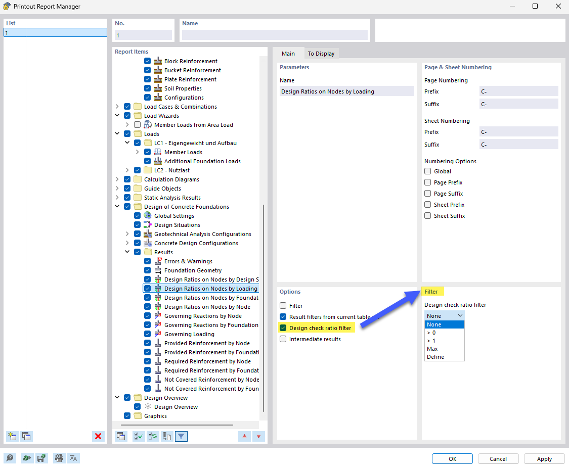
Filter Options for Concrete Foundation Printout Reports

Concrete foundations and use of design criteria filters in printout reports are illustrated.

The image shows a detailed display of concrete foundations associated with a printout report in which design criteria filters are used. These filters allow for a targeted review of specific design criteria during the analysis of structures. The use of such filters is crucial in structural engineering to verify compliance with standards and specifications.
  • Concrete foundations
  • Design criterion filter
  • Printout report
  • Structural engineering software
  • Technical documentation
Share