Illustration explaining counteracting dead loads (0.9D) in NBC load combinations for engineering optimization.
Illustration explaining counteracting dead loads (0.9D) in NBC load combinations for engineering optimization.
2025-01-13
054928
  • RFEM 6
  • Timber Structures
  • Structural Analysis & Design
    • NBC 2015 | NBC 2020

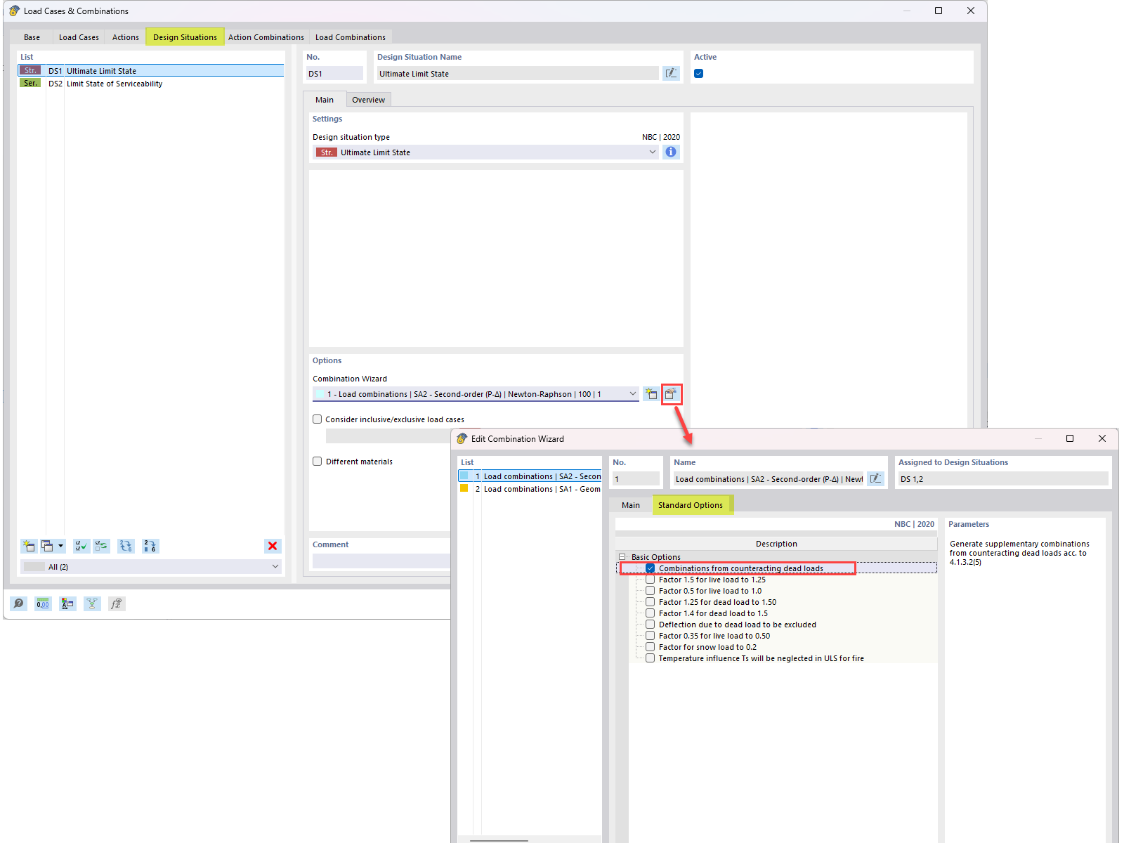
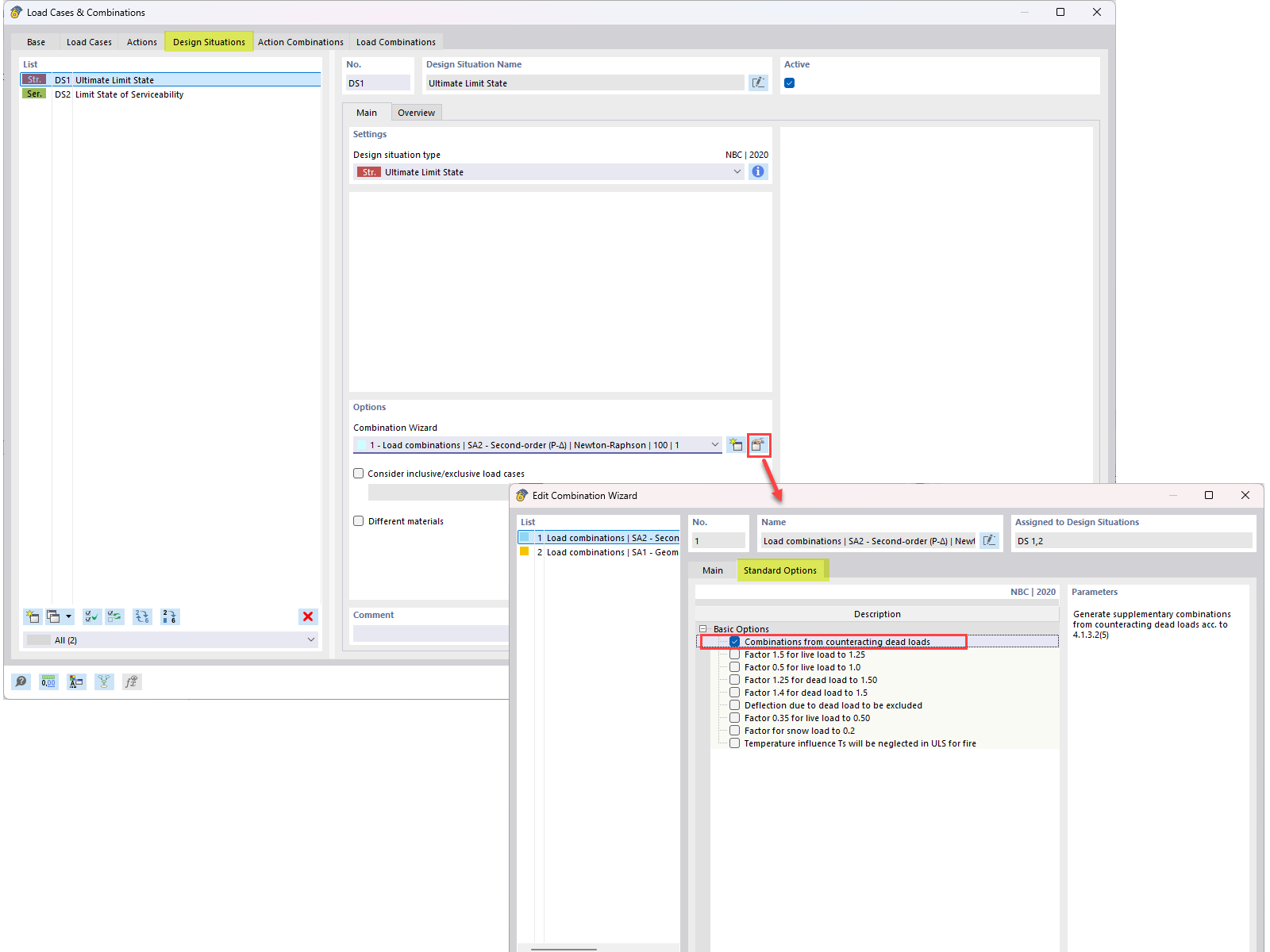
Counteracting Dead Loads in NBC Combinations: FAQ Overview

Illustration explaining counteracting dead loads (0.9D) in NBC load combinations for engineering optimization.

This image presents a FAQ query addressing the integration of counteracting dead loads (0.9D) within NBC load combinations. It details the technical approach used to incorporate the counteracting dead load in engineering load calculations, as outlined in FAQ 005645.
  • Counteracting dead loads
  • Nbc load combination
  • Load combination
  • Counteracting dead load
  • 0.9d
Used in
  • Counteracting Dead Load in NBC Load Combinations
Share