FAQ on adding counteracting dead loads (0.9D) in NBC load combinations
FAQ on adding counteracting dead loads (0.9D) in NBC load combinations
2025-01-13
054929
  • RFEM 6
  • Timber Structures
  • Structural Analysis & Design
    • NBC 2015 | NBC 2020

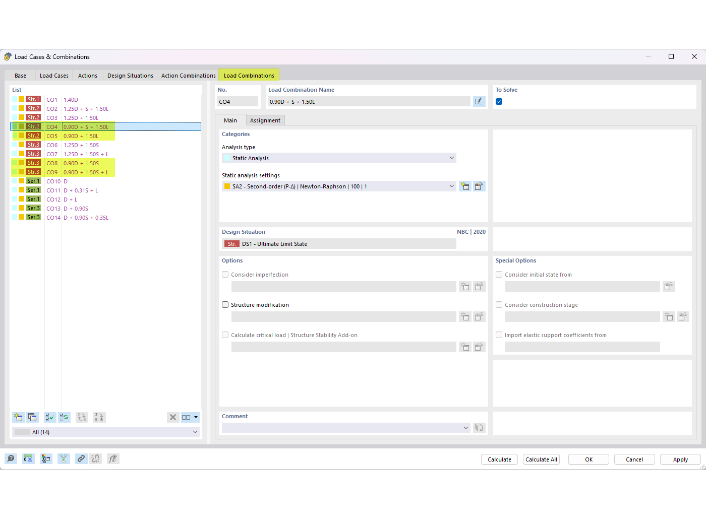
Counteracting Dead Loads in NBC Combinations | FAQ 005645

FAQ on adding counteracting dead loads (0.9D) in NBC load combinations

The image displays a FAQ entry that addresses how to incorporate counteracting dead loads (0.9D) in NBC load combinations. It specifies FAQ 005645 and focuses on achieving load balance through precise adjustments within the NBC system.
  • Load Combinations
  • FAQ 005645
  • Counteracting Dead Loads
  • NBC Load Combination
  • 0.9D
Used in
  • Counteracting Dead Load in NBC Load Combinations
Share