User interface displaying configurable concrete design parameters with technical options.
User interface displaying configurable concrete design parameters with technical options.
2025-02-25
055527
  • RFEM 6

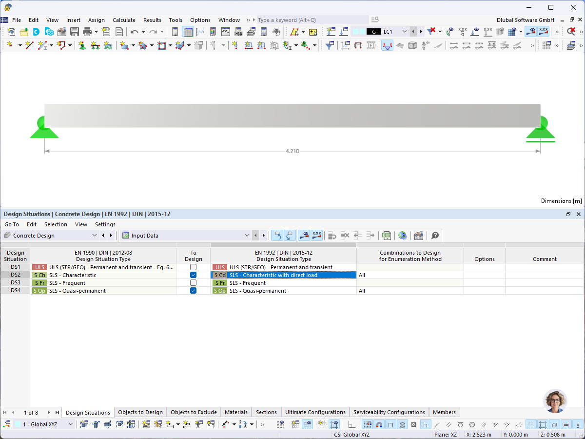
Design Settings for Concrete Design

User interface displaying configurable concrete design parameters with technical options.

The image shows a software interface configured for concrete design. It displays various input fields, selection menus, and numerical entries for parameters such as reinforcement factors, safety coefficients, and load combinations.
  • Concrete design
  • Design settings
  • Engineering software
  • Structural analysis
  • User interface
Share