Illustration of creep and shrinkage effects in a structural model.
Illustration of creep and shrinkage effects in a structural model.
2025-04-02
056114
  • RFEM 6
  • Concrete Design for RFEM 6
  • Concrete Design for RSTAB 9
    • Nonlinear Material Behavior for RFEM 6
    • Concrete Structures
    • Structural Analysis & Design
    • Nonlinear Analysis

Creep & Shrinkage in Structural Analysis

Illustration of creep and shrinkage effects in a structural model.

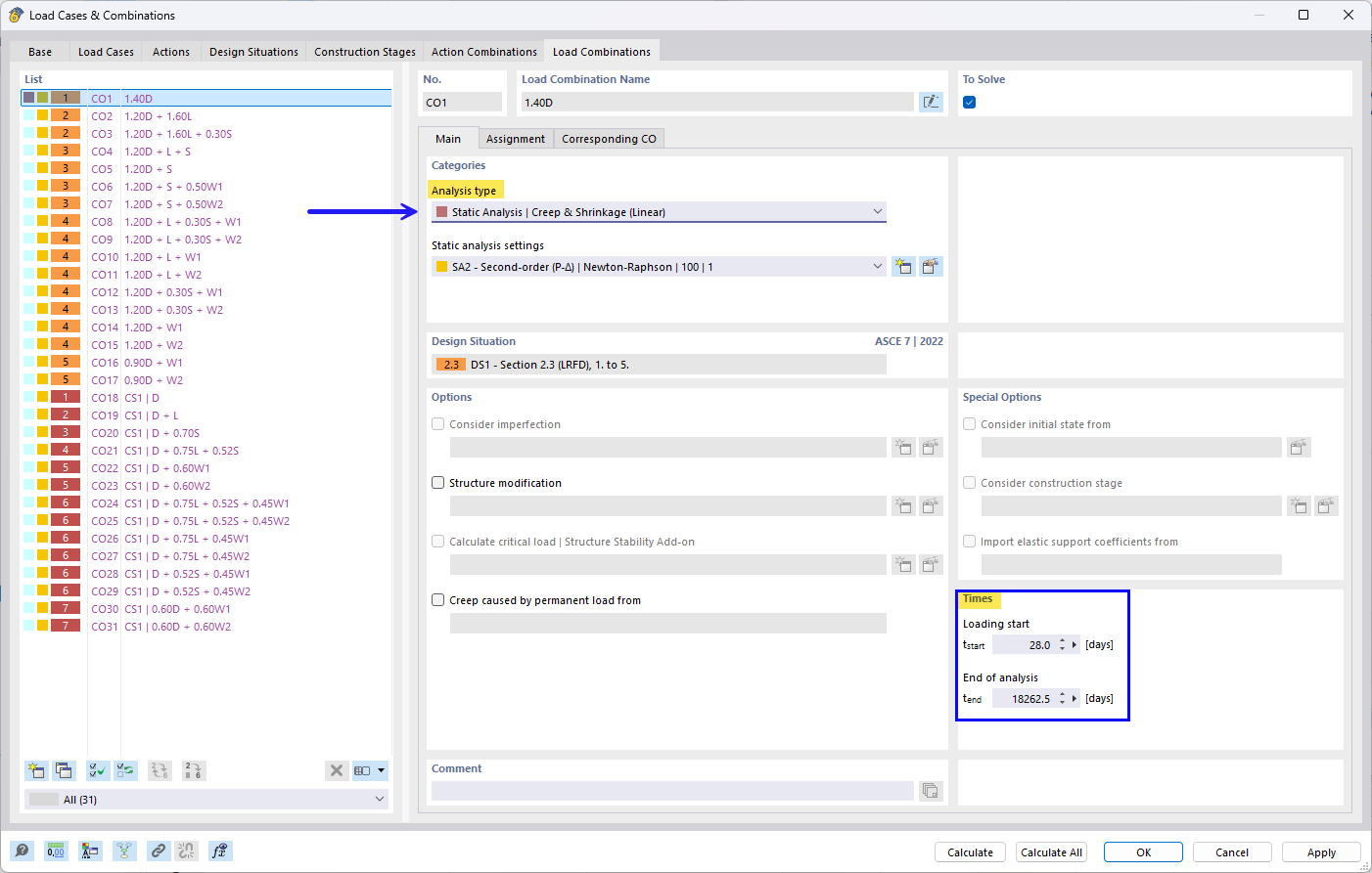
The image shows the concept of creep and shrinkage effects in the context of a structural analysis. The display focuses on the linearity of the effects in the model process and their influence on structural integrity. This analysis is crucial for the long-term reliability of building structures. The focus is on the technical implementation and the use of complex structural models.
  • Creep
  • Shrinkage
  • Structural analysis
  • Building structures
  • Structural engineering
Share