Analysis of effective depth differences in shear checks, highlighting the reasons for discrepancies in reinforced concrete design.
Analysis of effective depth differences in shear checks, highlighting the reasons for discrepancies in reinforced concrete design.
2025-04-09
056198
  • Concrete Design for RFEM 6
  • Concrete Structures
  • Structural Analysis & Design
    • Finite Element Analysis
    • ACI 318

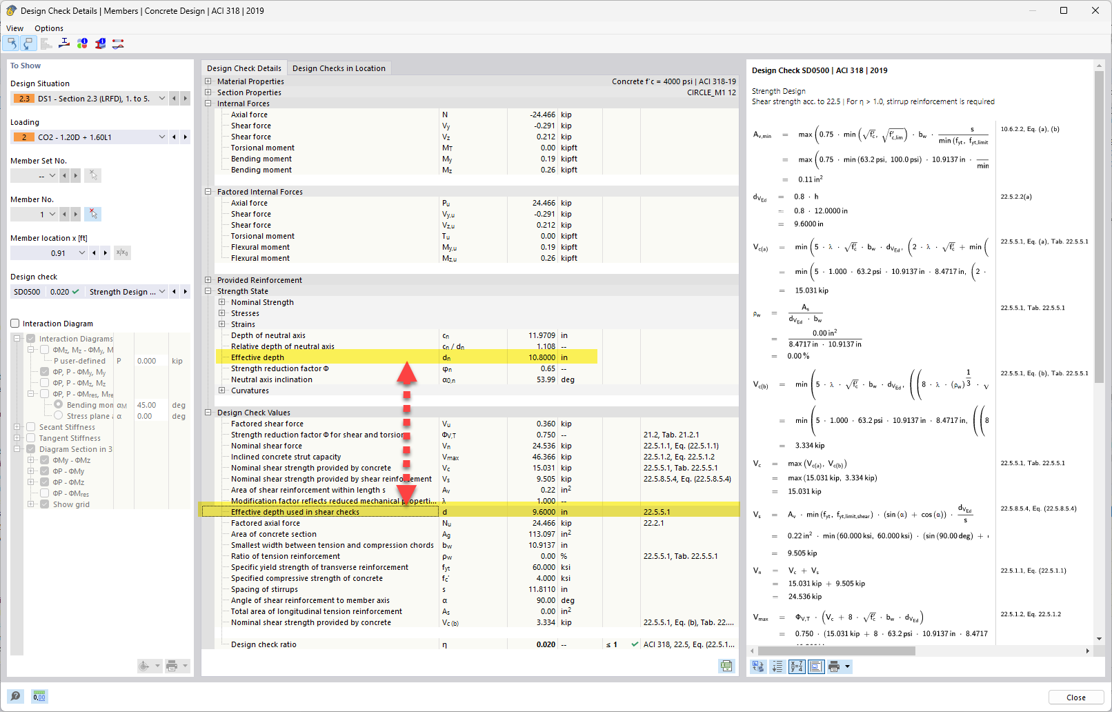
Effective Depth vs. Effective Depth Used in Shear Checks

Analysis of effective depth differences in shear checks, highlighting the reasons for discrepancies in reinforced concrete design.

In the discussed topic, the effective depth in shear checks is compared to the calculated effective depth. The analysis explains why differences in the effective depth occur due to design considerations and assumptions in reinforced concrete. This topic is relevant for accurately assessing the load-bearing capacity and performance of structural elements. Shear checks are vital for ensuring the safety and stability of the structure.```
  • Effective depth differences
  • Shear checks concrete
  • Reinforced concrete design
  • Effective depth analysis
Used in
  • Calculation of Effective Depth (d) for Shear Reinforcement in Reinforced Concrete - ACI 318
Share